Understanding Creation and Use of Feeds and Feed Templates
This section discusses how to create and use feeds and feed templates.
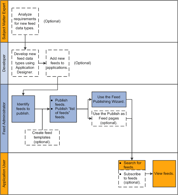
The business process flow for developing, administering, and viewing feeds includes the following steps:
(Optional) The subject matter expert analyzes the requirements for new feed data types.
(Optional) The application developer develops new feeds.
The application developer develops the new feed data types using Application Designer.
The application developer adds the new feed types to the application.
The feed administrator identifies the feeds to publish.
(Optional) The feed administrator creates feed templates to aid with feed publication.
The feed administrator publishes:
Individual feeds.
“List of feeds” feeds.
The feed administrator creates and publishes feed definitions using one of the following methods:
The four steps of the Feed Publishing Wizard.
(Optional) Feed templates are used to aid in creating feed definitions.
The Publish as Feed pages.
(Optional) Feed templates are used to aid in creating feed definitions.
The application user searches for feeds and then:
Views the feed.
(Optional) Subscribes to the feed.
The following diagram illustrates the business process flow for developing, administering, and viewing feeds.

The Feed Publishing Framework provides two methods for publishing feeds:
Feed Publishing Wizard.
Publish as Feed links and pages.
In a PeopleSoft system, administrative users and content owners with appropriate authorization can use either method to create, view, edit, and delete feed definitions related to a particular data source.
Feed Publishing Wizard
The Feed Publishing Wizard provides an easy to follow, four-step guide to publish feeds from any data source for the feed data types defined in the system. The Feed Publishing Wizard simplifies the creation and editing of feed definitions. In addition, the Feed Publishing Wizard:
Provides the ability to create and edit feed templates.
Allows you to specify data source parameters as personalized — that is, as user specified or administrator specified.
Publish as Feed Links and Pages
The Publish as Feed links and Publish as Feed pages provide another access point and mechanism for publishing feeds. The Publish as Feed links can be found on the content maintenance pages for specific types of content only. In PeopleTools, these Publish as Feed links are found on the maintenance pages for content associated with the four delivered PeopleTools feed data types: FEED, GENERICFEED, PSQUERY, and WORKLIST.
When using these publish pages, the feed administrator is not guided, but must follow a defined process for creating a feed definition.
See Publishing Feeds Using the Publish as Feed Pages.
This table lists the base feed data types delivered in PeopleTools and the navigation path to the publish pages for each data type:
|
Feed Data Type |
Navigation |
|---|---|
|
FEED |
|
|
GENERICFEED |
|
|
PSQUERY |
|
|
WORKLIST |
|
The Feed Publishing Framework provides the ability to create feed templates, which aid in predefining and reusing feed settings and parameters. Feed templates can be created from scratch or an existing feed definition can be saved as a feed template. Feed templates can then be used when creating new feed definitions or when editing existing feed definitions.