Developing Target Connector Classes
This section discusses target connector class development and discusses how to:
Use the target connector interface.
Build introspection into target connectors.
Build error handling and logging into target connectors.
As with PeopleSoft-provided target connectors, the integration gateway dynamically invokes custom target connectors through the gateway manager. Target connectors must adhere to a standard structure as defined in the target connector interface.
public interface TargetConnector {
IBResponse send(IBRequest request) throws
GeneralFrameworkException,
DuplicateMessageException,
InvalidMessageException,
ExternalSystemContactException,
ExternalApplicationException,
MessageMarshallingException,
MessageUnmarshallingException;
IBResponse ping(IBRequest request) throws
GeneralFrameworkException,
DuplicateMessageException,
InvalidMessageException,
ExternalSystemContactException,
ExternalApplicationException,
MessageMarshallingException,
MessageUnmarshallingException;
ConnectorDataCollection introspectConnector();
Use the Send method to send a request to an external system and to retrieve its response. The gateway manager passes the request to this method and expects a response to be returned.
The Ping method enables PeopleSoft Integration Broker to verify the availability of a site. The Integration Broker Monitor can also invoke the Ping method explicitly.
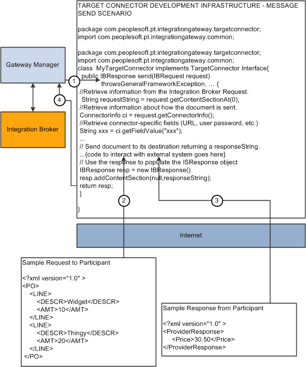
The following diagram shows how the Send method connector code generates and sends message requests to integration participants and returns responses:
This diagram shows how the Send method connector code generates and sends message requests to integration participants and returns responses.

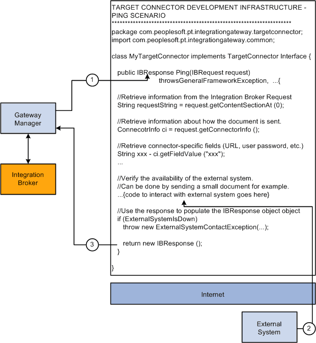
The following diagram shows how the Ping method connector code pings external systems.
This diagram shows how the Ping method connector code pings external systems.
ConnectorDataCollection invokes introspection and the introspectConnector method is used by the application server to discover the connector properties that are used with the given target connector.
PeopleSoft Integration Broker can introspect (query) the capabilities of target connectors that are installed on a local or remote integration gateway by using introspection. Load all target connectors that are delivered with PeopleSoft Integration Broker by clicking the Load button on the Connectors page in the Gateways component.
You can build introspection into custom-built connectors. When you do so, you can load the connector and its properties with the click of a button.
For the introspection process to gather information about a custom target connector, you must implement the IntrospectConnector method.
The following example shows the connector properties that are available for use with the SMTP target connector:
public ConnectorDataCollection introspectConnector() {
//Creates the ConnectorDataCollection that will be returned
//by this method. This object will contain all the
//necessary information about this Connector's properties.
ConnectorDataCollection conCollection = new ConnectorDataCollection();
//Create ConnectorData Object and stipulating the name of
//the connector as seen from the Gateway Component.
ConnectorData conData = new ConnectorData("SMTPTARGET");
conData.addConnectorField("DestEmailAddress", true, "", "");
conData.addConnectorField("SourceEmailAddress", true, "", "");
conData.addConnectorField("CC", false, "", "");
conData.addConnectorField("BCC", false, "", "");
conData.addConnectorField("HEADER", Content-type”, false,
"", "text/plain|text/html");
conData.addConnectorField("HEADER","sendUncompressed",true,
"Y","Y|N");
//Add the ConnectorData to your ConnectorDataCollection
//Object. Typically, you would only
//add one ConnectorData into your ConnectorDataCollection.
conCollection.addConnectorData(conData);
return conCollection;
}
Use the addConnectorField method to add connector fields:
addConnectorField ([PropertyID] PropertyName,
Required, DefaultValue, PossibleValues)
Use the following parameters for this method:
|
Parameter |
Description |
|---|---|
|
Property ID |
Identifies different property types, such as HEADER for HTTP or SMTP. PeopleSoft software also uses the HEADER property ID to allow a message to be sent in either compressed or clear format through the sendUncompressed property. If this parameter is not supplied, the property ID is the connector name. |
|
Property Name |
Identifies the name of the connector property. |
|
Required |
Determines whether the information is required for the target connector to deliver its message. Values are:
|
|
Default Value |
Identifies the default value for the property. Typically, you set the Required parameter to True when you specify a default value so that this information carries to the node configuration in the integration engine. |
|
Possible Values |
Identifies a list of the possible values that the property can take, separated by the | character. |
The following definition shows how these properties function:
conData.addConnectorField("HEADER","sendUncompressed",true,"Y, "Y|N");
In this case, the property name is sendUncompressed and its property ID is HEADER. The sendUncompressed property is required (the third parameter is set to true), so that whenever you create a node in the node definition component and specify SMTPTARGET as the target connector, this property appears on the page automatically. Further, because the default value is set to Y, this is the default value. Possible values have been identified as Y or N. If you click the list box (search box) for this property on the Connectors tab in the Node Definition component, you can select from those two values.
The following diagram shows how connector code accomplishes introspection.
This diagram shows how connector code accomplishes introspection.

The following code example demonstrates how to build error handling and logging into target connectors:
package com.peoplesoft.pt.integrationgateway.targetconnector;
import ...
public class SampleTargetConnector implements TargetConnector {
public IBResponse ping(IBRequest request)
public IBResponse send(IBRequest request)throws
GeneralFrameworkException,
InvalidMessageException,
ExternalSystemContactException,
ExternalApplicationException,
MessageMarshallingException,
MessageUnmarshallingException,
DuplicateMessageException {
PSHttp httpObj = null;
try {
// Get handle on rootnode
XmlNode root = dom.GetDocumentElement();
// Cast the IBRequest back to an InternalIBRequest
InternalIBRequest request = (InternalIBRequest)requestOrig;
// Populate App Msg XML Dom Object from IBRequest
...
// Get the URL from either the IBRequest or from the
//prop file (default)
String URL = request.getConnectorInfo().getFieldValue("URL");
// Log the request
Logger.logMessage("SampleTargetConnector:
Application Message Request", dom.GenerateXmlString(),
Logger.STANDARD_INFORMATION);
// Send the request DOM Document
httpObj.setRequestProperty("content-type", "text/plain");
httpObj.send(dom.GenerateXmlString().getBytes());
// Get the response and convert to a String
responseString = new String(httpObj.getContent());
// Log the response
Logger.logMessage("SampleTargetConnector:
Application Message Response", responseString,
Logger.STANDARD_INFORMATION);
// Construct the IBResponse
response = new IBResponse();
...
// Return the successful IBResponse
return response;
} catch (XmlException xe) {
httpObj.disconnect();
throw new GeneralFrameworkException ("SampleTargetConnector:Failed
while parsing XML");
} catch (org.w3c.www.protocol.http.HttpException httpe) {
throw new ("SampleTargetConnector:HTTP Protocol
exception",httpe);
} catch (java.io.IOException ioe) {
throw new ExternalSystemContactException
("SampleTargetConnector:I/O Exception",ioe);
} finally {
httpObj.disconnect();
}
} // end send()
}