Viewing Change Assistant Log Files
Change Assistant provides the following log files:
Job log file
Step execution logs
Create change package log
Job Log File
The job.log file is a consolidated file that includes all of the information entered in the Apply Wizard, as well as execution status of all the tasks and steps in the change package. There are five Apply Wizards in Update Manager action.
Apply Change Package
Apply PeopleSoft Release Patch
Apply PeopleTools Patch
Upgrade Tools
Upgrade Application
The log file will contain the information on Check Compatibility, Apply Summary pages, as well as information about the Target and PUM Source environments. Once the job starts to execute, the execution status of each step will be logged. This consolidated job log can be used to check the environment settings, track the status of job, or review the job.
The job log is located in the folder generated for the change package job in the output directory defined on the Change Assistant General Settings page, for example C:\CA\output\updPACKAGE1_1476310350534\job.log.
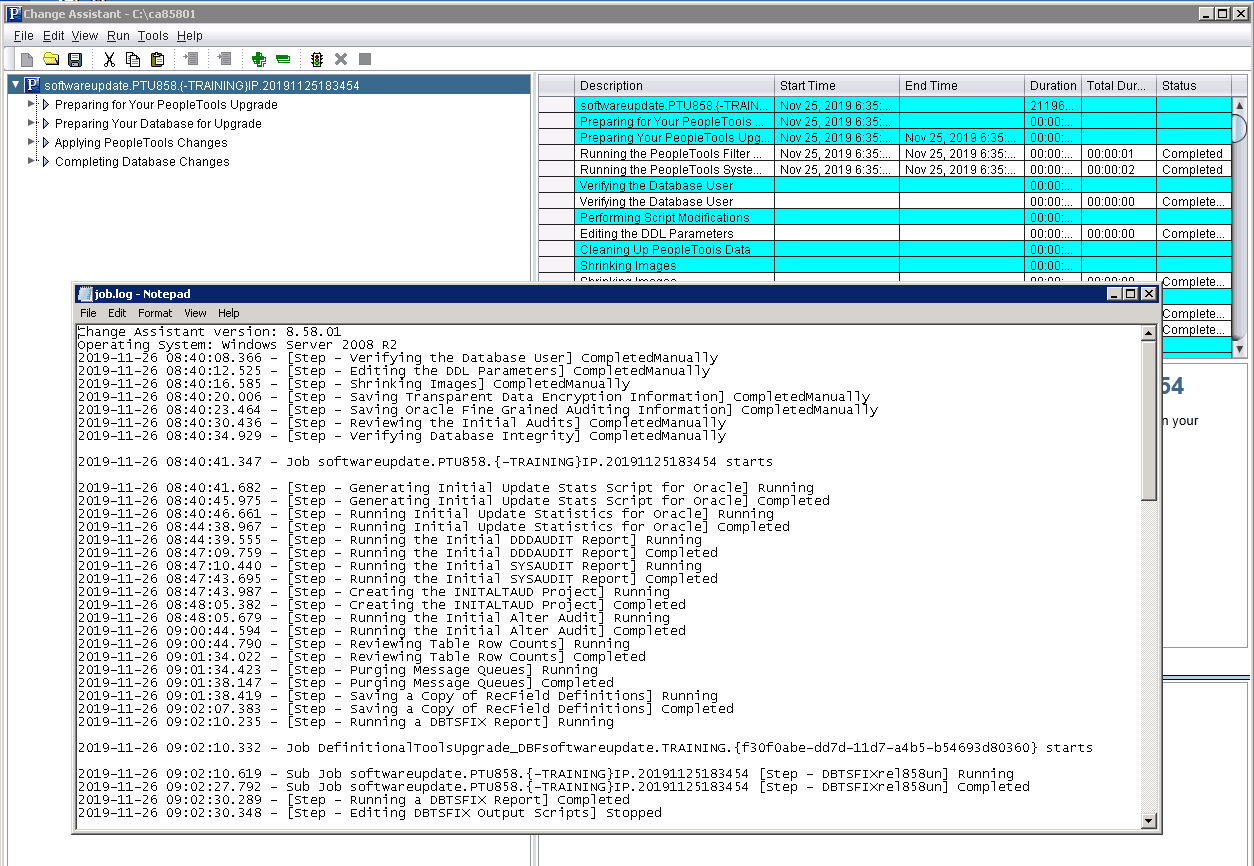
You can also access the job log from Change Assistant by right-clicking on the job name and selecting View Log.
This example illustrates accessing job log from Change Assistant. Right-click on the job name and select View Log.

The job log includes:
Check Compatibility Page
Apply Summary Page
PI Environment
Step/job execution status during job execution
Step Execution Logs
As a job executes, the logs are placed in the output directory specified in Change Assistant in a folder with the job name. For each step there several logs created:
|
Log File |
Description |
Example |
|---|---|---|
|
*_Search.log |
Indicates whether or not the file for the step was found. |
CP_BUILD_search.log Searching for file of bin\client\winx86\pside.exe in D:\PT8.54.21_Client_ORA\ – File Found. |
|
*_CA.log |
Displays the command line used. |
CP_BUILD_CA.log Command Line: D:\PT8.54.21_Client_ORA\bin\client\winx86\pside.exe -CT ORACLE -CS -CD HC920001 -CO PS -CP * -PJB PACKAGE1 -HIDE -QUIET -SS NO -SN NO -MN -LF D:\Labs\PUM\Output\softwareupdatePACKAGE1{HR92U016-HC920001}IP\CP_BUILD_cmdline.log -CI people -CW * |
|
*.log |
Output of command line execution, created by the command itself. |
CP_BUILD.log SQL Build process began on 10/13/2016 at 12:00:20 AM for database HC920001. SQL Build process ended on 10/13/2016 at 12:00:25 AM. 78 records processed, 0 errors, 0 warnings. SQL Build script for Create Tables written to file D:/Labs/PUM/Staging/softwareupdatePACKAGE1{HR92U016-HC920001}IP/Scripts/CP_crttbl.sql. ... |
|
*_cmdline |
Lists command line parameters used. |
CP_BUILD_cmdline.log PeopleSoft Project Command Line Build Project Project Name: PACKAGE1 Tools Release: 8.54.21 2016-10-13 : 00.00.20 -CT Source Database Type = ORACLE -CS Source Database Server = -CD Source Database Name = HC920001 -CO Source Database Operator = PS Command line process successfully completed. |
|
*_out.log |
For SQR, Application Engine, Data Mover, and Filter steps this log lists parameters used and results, as well as path to output files if applicable. |
RESETVERSIONS_OUT.log PeopleTools 8.54.21 - Application Engine Copyright (c) 1988-2016 Oracle and/or its affiliates. All Rights Reserved Application Engine program VERSION ended normally |
Create Change Package Log
Change Assistant will save information about progress and status shown on Change Assistant UI to a log file. The log file also contains basic information such as PUM Source Database, tools version, operation system type, source/target database information, download directory, tools location, and so forth.
The log for creating a change package is cpcreate log for the package. The log is placed in <output directory>\logs\createcp\<packagename>.log. For example C:\PUM\Output\logs\createcp\PK1.log.
The log shows the shows progress and status for creating the Change Package. This is an example of a cpcreate log:
Change Assistant version: 8.57.00
Operating System: Windows Server 2012 R2
2018-04-30 13:56:25.122 - PUM Source Database : H92CDPUM
2018-04-30 13:56:25.126 - Download Directory : C:\PUM\Downloads\
2018-04-30 13:56:25.128 - Connecting to Source Database...
2018-04-30 13:56:26.347 - Retrieving Database Information from Source Database...
2018-04-30 13:56:37.931 - Synchronizing Source Database Information to Database Definition in Change Assistant...
2018-04-30 13:56:39.068 - Source Tools Bin Location : C:\PT8.57-120W\bin\client\winx86
2018-04-30 13:56:39.133 - Source Tools Release : 8.57.00
2018-04-30 13:56:39.135 - Change Package GUID : 0409985a-4cb0-11e8-b113-b11fa0e5185f
2018-04-30 13:56:39.136 - Creating Change Package 1 of 1: PK1
2018-04-30 13:56:39.138 - Loading Project PK1
2018-04-30 13:56:39.445 - Validating File Reference ...
2018-04-30 13:56:39.447 - Copying Project to File ...
2018-04-30 13:56:47.224 - Copying Files Needed for Doc Generation...
2018-04-30 13:56:47.263 - Querying Source Envrioment Information...
2018-04-30 13:56:47.283 - Base Language :ENG
2018-04-30 13:56:47.292 - Installed Language :[ENG]
2018-04-30 13:56:47.301 - Application Release Label :HRMS 9.20.00.550
2018-04-30 13:56:47.302 - Creating Change Package content ...
2018-04-30 13:56:47.780 - Creating Template ...
2018-04-30 13:56:48.629 - Finalizing Change Package the first time ...
2018-04-30 13:56:48.879 - Generating Non-Manage Object Scripts : PK1
2018-04-30 13:56:48.889 - Generating Security Scripts : PK1
2018-04-30 13:56:48.922 - Updating Change Package Manifest ...
2018-04-30 13:56:53.978 - Image Type : PUM
2018-04-30 13:56:53.985 - Image Version : 25
2018-04-30 13:56:54.028 - Target Environment Tools version : 8.56.07
2018-04-30 13:56:54.043 - Target Environment Languages : [ENG]
2018-04-30 13:56:54.055 - Generating Documentation ...
2018-04-30 13:56:54.609 - Finalizing Change Package ...
2018-04-30 13:56:55.906 - Updating package status ...
2018-04-30 13:56:55.926 - Completed Successfully
2018-04-30 14:39:52.383 - Connecting to Source Database...
2018-04-30 14:39:53.725 - Retrieving Database Information from Source Database...
2018-04-30 14:40:04.876 - Synchronizing Source Database Information to Database Definition in Change Assistant...
If the create change package fails, the log will indicate Completed with Error. This is an example of a failed change package.
Change Assistant version: 8.57.00
Operating System: Windows Server 2012 R2
2018-04-30 13:12:17.121 - PUM Source Database : H92CDPUM
2018-04-30 13:12:17.126 - Download Directory : C:\PUM\Downloads\
2018-04-30 13:12:17.147 - Connecting to Source Database...
2018-04-30 13:12:18.299 - Retrieving Database Information from Source Database...
2018-04-30 13:12:33.353 - Synchronizing Source Database Information to Database Definition in Change Assistant...
2018-04-30 13:12:34.633 - Source Tools Bin Location : C:\PT8.57-120W\bin\client\winx86
2018-04-30 13:12:34.700 - Source Tools Release : 8.57.00
2018-04-30 13:12:34.702 - Change Package GUID : fb7b99f8-4ca1-11e8-b113-b11fa0e5185f
2018-04-30 13:12:34.704 - Creating Change Package 1 of 1: UDPKG1
2018-04-30 13:12:34.710 - Loading Project UDPKG1
2018-04-30 13:12:34.950 - Validating File Reference ...
2018-04-30 13:12:38.378 - Change Package was not created, see invalid File References
Invalid File Reference(ID-UPD26637235_01_EXP_DMS,Type Code-MAINT):File path CCL data cannot be found in source database.
Invalid File Reference(ID-UPD26637235_02_IMP_DMS,Type Code-MAINT):File path CCL data cannot be found in source database.
Invalid File Reference(ID-UPD26637235_03_SETUP_DOC,Type Code-MAINT):File path CCL data cannot be found in source database.
Invalid File Reference(ID-UPD26650168_PRP_SPL_DMS,Type Code-MAINT):File path CCL data cannot be found in source database.
Invalid File Reference(ID-UPD26650179_PRP_SPL_DMS,Type Code-MAINT):File path CCL data cannot be found in source database.
Invalid File Reference(ID-UPD26731230_PRP_SPL_DMS,Type Code-MAINT):File path CCL data cannot be found in source database.
Total number:6
2018-04-30 13:17:40.526 - Completed with Error
If the change package is defined using the command line, a special date time stamp is appended to each line in the log.
Microsoft Windows [Version 6.3.9600]
(c) 2013 Microsoft Corporation. All rights reserved.
C:\Users\User1>CD C:\CA
C:\CA>changeassistant.bat -MODE UM -ACTION CPCREATE -UPD CP3
PUM Source Database : H92CDPUM
Download Directory : C:\PUM\Downloads\
Retrieving Database Information from Source Database...
Synchronizing Source Database Information to Database Definition in Change Assis
tant...
Source Tools Bin Location : C:\PT8.57\bin\client\winx86 at Mon Apr 30 17
:31:25 MDT 2018
Source Tools Release : 8.57.00 at Mon Apr 30 17:31:25 MDT 2018
Change Package GUID : 4b63e1d8-4cce-11e8-90a8-c99c39c8fa80 at Mon Apr 30 17:3
1:25 MDT 2018
Creating Change Package 1 of 1: CP3 at Mon Apr 30 17:31:25 MDT 2018
Loading Project CP3 at Mon Apr 30 17:31:25 MDT 2018
Validating File Reference ... at Mon Apr 30 17:31:25 MDT 2018
Copying Project to File ... at Mon Apr 30 17:31:25 MDT 2018
Copying Files Needed for Doc Generation... at Mon Apr 30 17:31:26 MDT 2018
Querying Source Envrioment Information... at Mon Apr 30 17:31:26 MDT 2018
Base Language :ENG at Mon Apr 30 17:31:26 MDT 2018
Installed Language :[ENG] at Mon Apr 30 17:31:26 MDT 2018
Application Release Label :HRMS 9.20.00.550 at Mon Apr 30 17:31:26 MDT 2018
Creating Change Package content ... at Mon Apr 30 17:31:26 MDT 2018
Creating Template ... at Mon Apr 30 17:31:26 MDT 2018
Finalizing Change Package the first time ... at Mon Apr 30 17:31:27 MDT 2018
Generating Non-Manage Object Scripts : CP3 at Mon Apr 30 17:31:27 MDT 2018
Generating Security Scripts : CP3 at Mon Apr 30 17:31:27 MDT 2018
Updating Change Package Manifest ... at Mon Apr 30 17:31:27 MDT 2018
Image Type : PUM at Mon Apr 30 17:31:29 MDT 2018
Image Version : 25 at Mon Apr 30 17:31:29 MDT 2018
Target Environment Tools version : 8.56.07 at Mon Apr 30 17:31:29 MDT 2018
Target Environment Languages : [ENG] at Mon Apr 30 17:31:29 MDT 2018
Generating Documentation ... at Mon Apr 30 17:31:29 MDT 2018
Finalizing Change Package ... at Mon Apr 30 17:31:30 MDT 2018
Updating package status ... at Mon Apr 30 17:31:30 MDT 2018
Completed Successfully
C:\CA>