Rate Overview

OIPA supports the management of rates using various methods. Rates can be entered manually or uploaded via an excel spreadsheet to the AsRate table. The DateCriteria column in AsRate provides the effective date in which the rate(s) apply. All rates loaded by a single spreadsheet have the same date criteria value. These rates are not accessible via RATEARRAY and RATE variable types. Repricing does not apply to these types of rates. OIPA valuation routines use these rates that contain only one rate group.

Other rates use multiple rate groups because these rates experience changes based on external factors. This information is still housed within the AsRate table, but the dates are maintained in the AsRateGroup table. These are suitable for fees, COI and regulatory rates and, any other product rate directly referenced in a contract to a customer. These rates are not suitable for OIPA’s valuation routines. Generally the rates are uploaded via a spreadsheet as the volume of rates is typically large. In special circumstances, an activity is used to generate the new rates and populate the database with rate records. Rates with multiple rate groups may be accessed via RATEARRAY and RATE variable types.

Uploading Rates

Rates used for valuation are usually entered manually through the Rules Palette, as the volume of rates is low. The rates populate the AsRate table in the database. In order to upload rates, a rate group that describes the rates must first be created. A rate group bands rates together according to their designated purpose and provides a means of describing and retrieving rates. Usually rates are created for a specific plan.

Once a rate group is created, the actual rates may be uploaded as aggregate, select or a user may enter rates manually. The rates can be provided in an Excel spreadsheet by the business, client or party responsible for supplying rate information for a plan.

Updating Rates Via Transactions

In some cases, insurance rates are updated by applying experience factors or other frequency-based factors to an existing set of rates. These generated updates to rates are applicable for a certain time frame and may be used by existing policies as they age through that time period, or they may be applicable only to new policies issued within that time period. The CreateRates business rule was developed for the purpose of repricing this type of rate.

The CreateRates rule can be attached to a transaction to create a new AsRateGroup database record and a new set of rates in AsRate. This rule should be placed in the TransactionBusinessRulePacket for the transaction. Refer to the Rate prototype for additional information on configuring this rule to create new rates.

Adding Rates to an Existing Rate Group

In other cases where rates are tied to and fluctuate based on external factors, new rates may need to be added to an existing rate group without adding a rate group record. This can also be accomplished with a transaction, by using the CreateAdditionalRates attached rule, which is able to generate a set of new date-based rates within an existing rate table that is associated to a rate group. This rule should be placed in the TransactionBusinessRulePacket for the transaction.

Refer to the CreateAdditionalRates prototype page in this help system, as well as the CreateAdditionalRates page in the XMLConfiguration Guide, for additional information on configuring this rule to create new rates. To open the page in the XMLConfiguration Guide, open the help system from the Help menu in the Rules Palette and navigate to Configuration Overview | Business Rules | Attached Rules | CreateAdditionalRates.

Database Tables

There are two rate tables that hold rate information: AsRate and AsRateGroup. AsRate holds all the individual rate records, regardless of rate type. Valuation rates use the DateCriteria column in AsRate to determine the rate's effective date. On the rare occasions when rates are created using an activity and the CreateRates business rule, the AsRateGroup table holds the date information for each group of rates.

Security

OIPA users may be granted security to either load rates and/or view existing rates. A user can access the Rate Screens from the Admin/Data sub-menu of Main Menu in OIPA. The sub-menu includes Create Rates and Search Rates options that allows the user to create or search rates. These options are visible only if security privileges are granted in Rules Palette through the Security folder in the Admin Explorer.

To add security to create/load new rates:

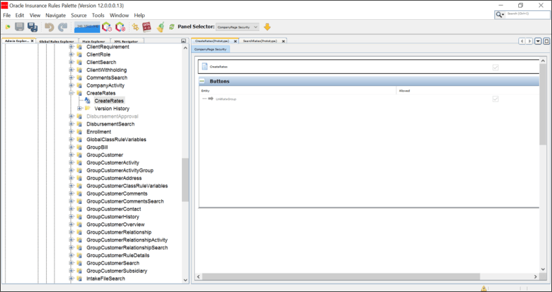
  1. Click Admin Explorer tab and navigate to Security|Application Security |Security Groups | Name of the Security Group | Company Security | Company Pages | Name of the Company. The CreateRates option is displayed under the Company.
  2. Check out the CreateRates file and check the check box against to LinkRateGroup button to grant access to CreateRates screen and allow the user to link the newly entered rates to an existing rate group.
  3. CreateRates

To add security to view/search for existing rates:

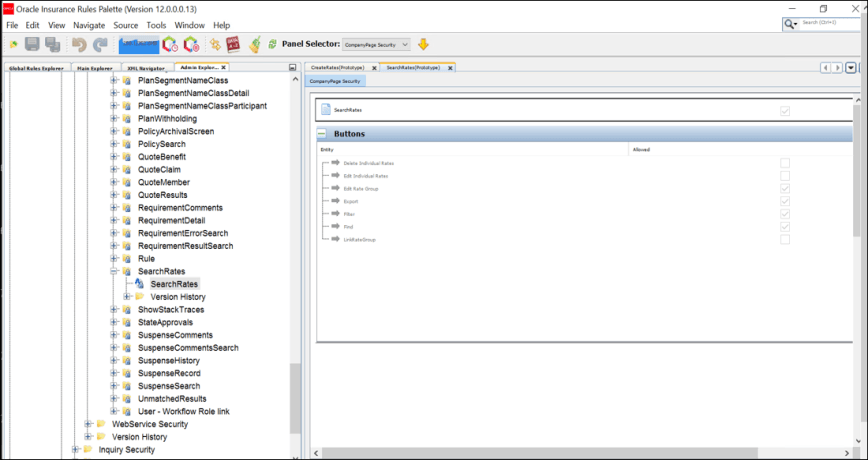
  1. Click Admin Explorer tab and navigate to Security|Application Security |Security Groups | Name of the Security Group | Company Security | Company Pages | Name of the Company. The SearchRates option is displayed under the Company.
  2. Check out the SearchRates file and check the check box to grant access to SearchRates screen.

If the checkboxes against the following buttons are checked, the users in that security group are allowed to access and perform the respective functions.

  • DeleteIndividualRates
  • EditIndividualRates
  • EditRateGroup
  • Export
  • Filter
  • Find
  • LinkRateGroup

searchrates

Note: If necessary, give the permission to the user to make updates to the rates.