2.2 DSR system architecture
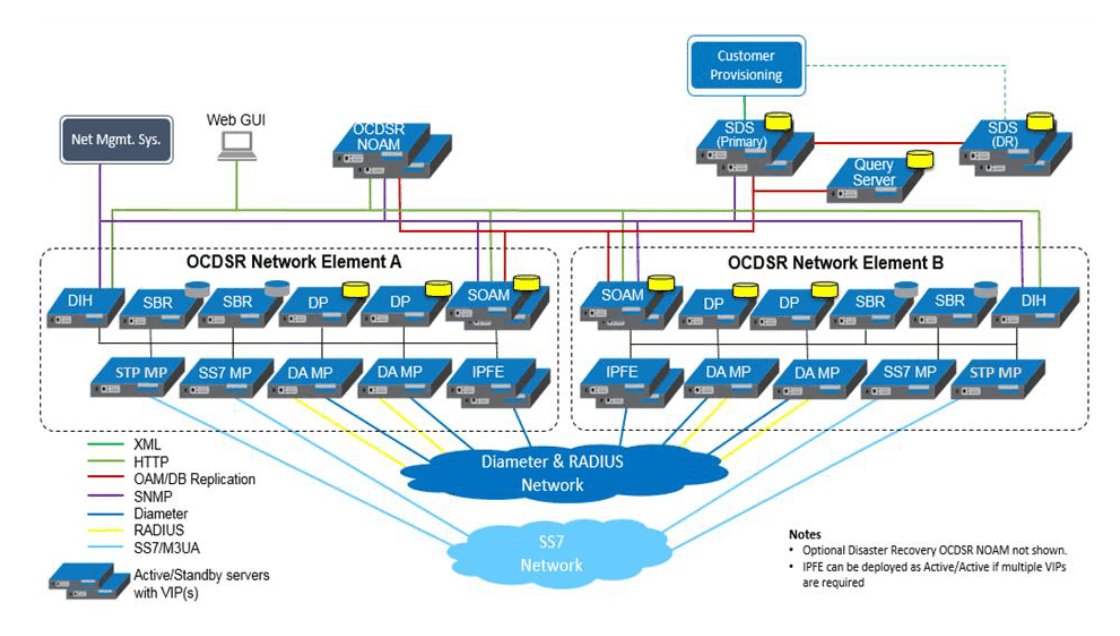
The following image shows an overview of a DSR system architecture. Only
single elements are shown for simplicity.

Figure 2-1 DSR 7.x Architecture

The key components of the solution are:
- Operations, Administration, Maintenance, and Provisioning (OAMP)
- System OAM per signaling nod
- Network OAMP
- Diameter Agent Message Processor (DA MP) (handles Diameter and Radius)
- SS7 Message Processor
- STP Message Processor
- IP Front End (IPFE)
- Session Binding Repository (SBR)
- Database Processor (DP) / Subscriber Data Server (SDS)
- Query Server (QS)
- Integrated Diameter Intelligence Hub (IDIH)
- User Data Repository (UDR NO)–Optional
- VNF Manager (VNFM)–Optional
- Service Proxy Function (SPF) and NRF (Network Repository Function)–Optional
List of non-compatible features in DSR 8.3:
- Diameter Intelligence Hub (DIH)
- Gateway Location Application (GLA)
- Radius
In rest of this document any reference to these non-complaint features shouldn't be considered for feature enabling.
These components are described at a higher level in the following subsections. Although each component plays a key role, the OAM and DA MP components are the mandatory components of the system.
For details on the licensing of the various DSR Features see, DSR Licensing Information User Manual, available on Oracle Help Center (OHC).