2.2.1 ATI NP Message Handling
ATI NP performs these actions based on the message received.
- If the incoming ATI query message requested MNP information, ATI NP sends the ATI Ack message to the MSC with the routing number and number portability status information in the MAP portion of the message.
- If the incoming ATI query message requested location information, ATI NP sends the ATI Ack message to the MSC with the location information of the VLR.
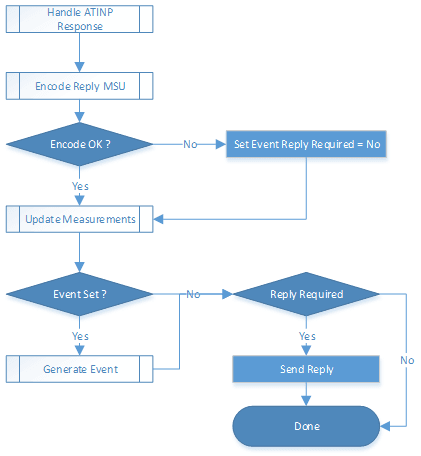
This procedure describes how ATI NP handles a message.
Figure 2-12 ATI NP Function Flow Chart - Sheet 1 of 3

Figure 2-13 ATI NP Function Flow Chart - Sheet 2 of 3

Figure 2-14 ATI NP Function Flow Chart - Sheet 2 of 3
