Fleet Management
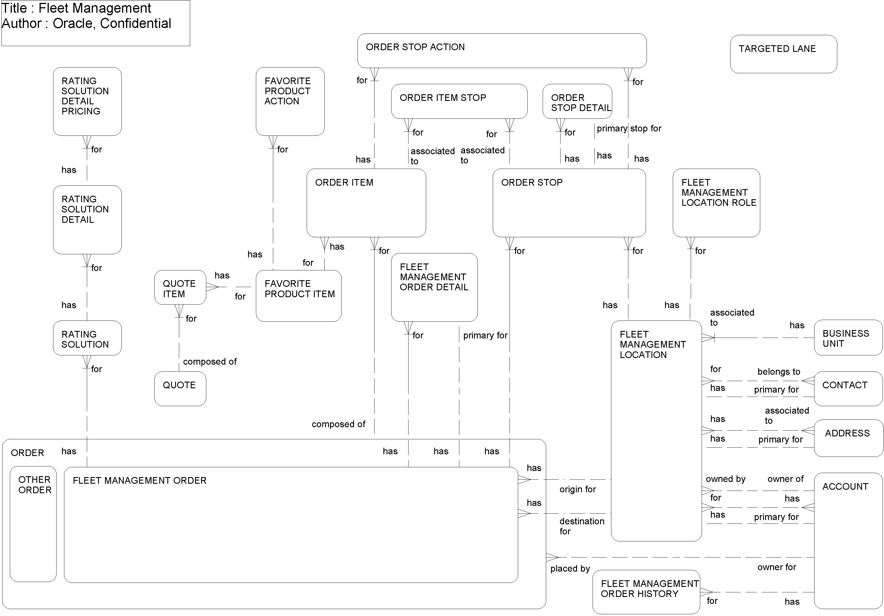
Fleet Management enables transportation management customers to perform order capture, rating, and order management of transportation orders. The following figure shows the Fleet Management ERD.
Return Route Orders functionality allows multiple stops to be created for a given location and allows both origin and destination locations to reference the same location.
Order Revision Enhancements functionality provides stricter constraints for revising, rejecting, and cancelling orders. Users will not be able to revise any inactive order or rejected order. Furthermore, users will not be able to revise any order in which there is a relationship with a cancelled order.
After completing the order, the customer service representative submits the order to Oracle Transportation Management. Oracle Transportation Management takes over the fulfillment of the order from the Siebel application. The marketing department of the transportation provider defines the targeted lanes; that is, the lanes where the company wants to focus on selling transportation routes. A lane is a route between an origin and a destination, using a given line of business. Whenever Oracle Transportation Management sends information that an order is complete, the Siebel application adds information about this order to its order history. The order history aggregates weekly orders for each account for each lane.
The following table lists the entities in this ERD and their corresponding tables.
| Entity | Table |
|---|---|
|
Account |
S_ORG_EXT |
|
Address |
S_ADDR_PER |
|
Business Unit |
S_BU |
|
Contact |
S_CONTACT |
|
Favorite Product Action |
S_PRDFAVITM_ACT |
|
Favorite Product Item |
S_QUOTE_ITEM |
|
Fleet Management Location |
S_LOCATION |
|
Fleet Management Location Role |
S_LOC_ROLE |
|
Fleet Management Order |
S_ORDER |
|
Fleet Management Order Detail |
S_ORDER_FM_DTL |
|
Fleet Management Order History |
S_FM_ORDER_HIST |
|
Order Account |
S_ORG_EXT |
|
Order Item |
S_ORDER_ITEM |
|
Order Item Stop |
S_ORDITEM_STOP |
|
Order Stop |
S_ORDER_STOP |
|
Order Stop Action |
S_ORDSTOP_ACTN |
|
Order Stop Detail |
S_ORDERSTOP_DTL |
|
Quote |
S_DOC_QUOTE |
|
Quote Item |
S_QUOTE_ITEM |
|
Rating Solution |
S_RTNG_SLTN |
|
Rating Solution Detail |
S_RTNG_SLTN_DTL |
|
Rating Solution Detail Pricing |
S_SLTN_DTL_PRC |
|
Targeted Lane |
S_TARGETED_LANE |