Service Calendars and Work Shifts

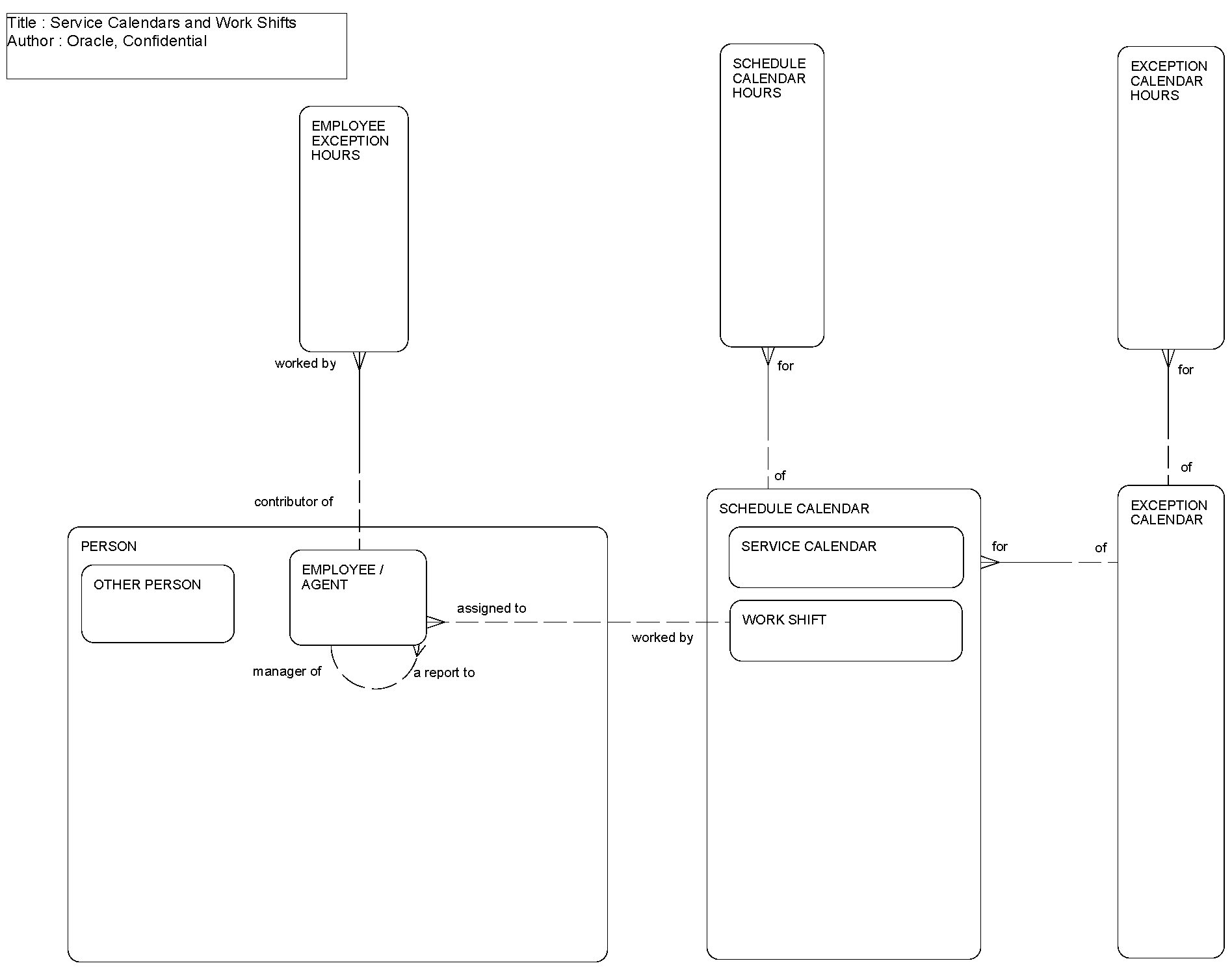
This ERD (see the following figure) illustrates the structure of service calendars and work shifts. Both are made up of a set of working hours for each day of the week with a single exception calendar defining planned holidays and other exceptional working days. An employee can be assigned to a work shift to define his or her normal working hours with exceptional working or non-working hours expressed as employee exception hours.

Service Calendars and Work Shifts: This image is described in the surrounding text.

The following table lists the entities in this ERD and their corresponding tables.

Entity Table

Employee

S_CONTACT, S_EMP_PER, S_PARTY

Employee Exception Hours

S_EXCPT_CAL_HRS

Exception Calendar

S_EXCPT_CAL

Exception Calendar Hours

S_EXCPT_CAL_HRS

Person

S_CONTACT, S_PARTY

Schedule Calendar

S_SCHED_CAL

Schedule Calendar Hours

S_SCHED_CAL_HRS

Service Calendar

S_SCHED_CAL

Work Shift

S_SCHED_CAL