SIS OM Pricing Calculator Business Service
This topic includes information about business properties for some methods in the SIS OM Pricing Calculator business service. For more information about this business service, see SIS OM Pricing Calculator Business Service.
CP Report Create Quotes Method
The following user properties are used by the CP Report Create Quotes method, which is used to create the data set used when generating a report.
Dual Fuel Service Type. Specifies the language independent code used to specify the dual fuel Service Type.
Service Type Question Name. Specifies which SmartScript question in the SmartScript answer table contains the Service Type.
Electric Region Question Name. Specifies which SmartScript question in the SmartScript answer table contains the electricity Region (Service Area).
Electric Service Type. Specifies the language independent code used to specify the electricity Service Type.
Electric Supplier Question Name. Specifies which SmartScript question in the SmartScript answer table contains the electricity Supplier.
Electric Tariff Question Name. Specifies which SmartScript question in the SmartScript answer table contains the electricity Tariff (Rate Plan).
Gas Region Question Name. Specifies which SmartScript question in the SmartScript answer table contains the electricity Region (Service Area).
Gas Service Type. Specifies the language independent code used to specify the gas Service Type.
Gas Supplier Question Name. Specifies which SmartScript question in the SmartScript answer table contains the gas Supplier.
Gas Tariff Question Name. Specifies which SmartScript question in the SmartScript answer table contains the gas Tariff (Rate Plan).
Run SmartScript Method
The following user properties are used by the Run SmartScript method as defaults if these values are not specified as input to this method.
SIS OM ScriptName - HI. Specifies the default SIS OM SmartScript to run if the application uses the high-interactivity client.
SIS OM ScriptName - LI. Specifies the default SIS OM SmartScript to run if the application uses the standard-interactivity client.
SIS OM ViewName. Specifies the default view that contains the SIS OM SmartScript Engine.
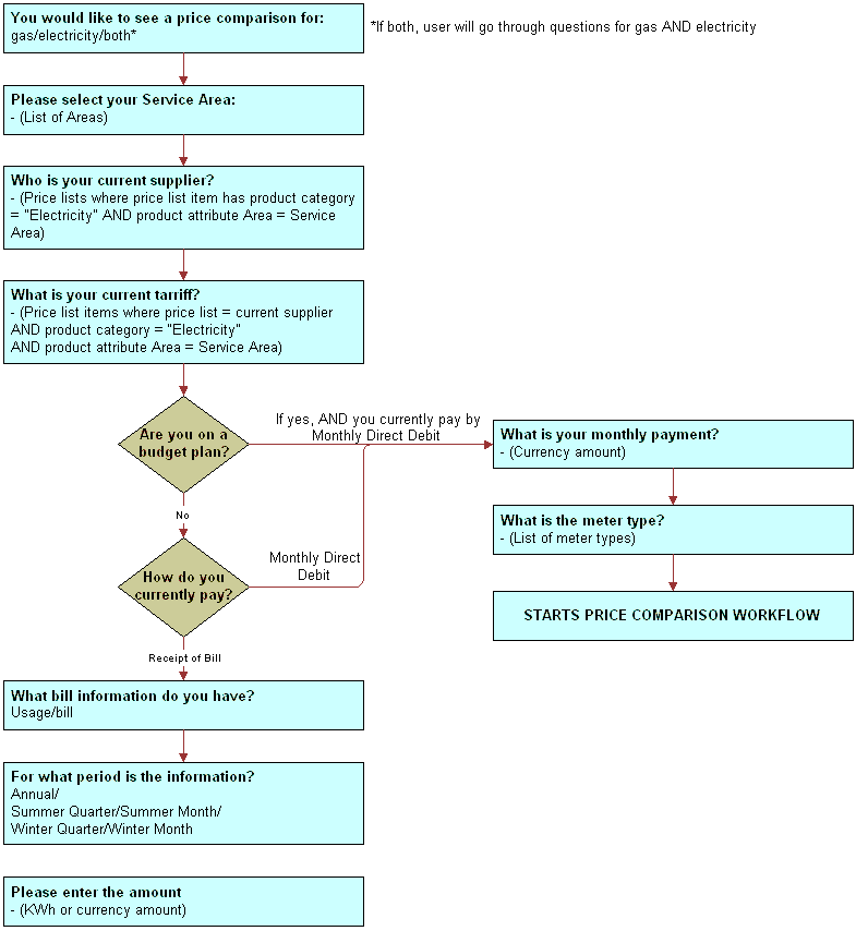
The following image shows the SmartScript text for the Price Comparison feature.

The transcript of the SmartScript text in the previous image follows:
You would like to see a price comarision for:
- gas/electricity/both
(if both, user will go through questions for gas AND electricity)
Please select your Service Area:
- (List of Areas)
Who is your current supplier?
- (Price lists where price list item has
product category = "Electricity" AND
product attribute Area = Service Area)
What is your current tariff?
- (Price list items where
price list = current suspplier AND
product category = "Electricity" AND
product atribute Area = Service Area)
Are you on a budget plan?
If YES, AND you currently pay by monthly direct debit:
- What is your monthly payment? - (Current amount)
- What is the meter type? - (List of meter types)
- STARTS PRICE COMPARISON WORKFLOW
If NO, how do you currently pay?
If you currently pay by monthly direct debit:
- What is your monthly payment? - (Currency amount)
- What is the meter type? - (List of meter types)
- STARTS PRICE COMPARISON WORKFLOW
If you pay by receipt of bill:
- What bill information do you have? (Usage/bill)
- For what period is the information? (Annual/Summer Quarter/Summer Month/Winter Quarter/Winter Month)
- Please ener the amount (KWh or curency amount)