Explanation of Callouts
To transfer an employee record, a significant amount of processing occurs in the composite. For brevity, this topic describes an overview of this flow. To transfer an employee record, Siebel Field Service Integration to Oracle Real-Time Scheduler does the following:
Receives input from Siebel CRM.
Determines if the employee record is associated with a valid start and end location:
If the address association is present on the employee record, then it continues to Step 3.
If a valid start or end location are not present, then it sends a reply that the start address or end address is not valid, and then immediately exits this process. This integration assumes the following:
It is sufficient to check if the employee is associated with a start address and end address, and that it is not necessary to examine the address for authenticity.
Determines if the employee time zone is present in the input data, and then does one of the following:
If the employee time zone is present, then it uses this time zone value.
If the employee time zone is not present, then it uses the time zone from the service region.
For more information, see How Oracle Real-Time Scheduler Handles the Time Zone.
Determines if the employee schedule ID is present in the input data, and then does one of the following:
If the employee schedule ID is present, then it refers to the cross reference table to verify whether the Schedule has been transferred to Oracle Real-Time Scheduler.
If not, then the integration will call the Siebel inbound web service to get the Schedule details and transfer the Schedule to Oracle Real-Time Scheduler by invoking another composite. An entry will be made in the Cross Reference table for this Schedule ID.
Calls the M1-EmployeeMaintenance Web service method to update the employee in Oracle Real-Time Scheduler.
If the start date of the scheduling availability of the employee is not present in the request, then the flow sets the employee start date to the current system date before it makes the Web service call to Oracle Real-Time Scheduler.
The Employee Address to be transferred will be decided based on the Start Shift From and End Shift At fields in the employee record. If the Start Shift From field value is Home, then the integration will transfer the Start Home Address. If the Start Shift From field value is Depot, then the integration will transfer Start Depot Address. Similarly, the End Home Address or End Depot Address values will be transferred based on the End Shift At field value.
Sends the output from the M1-EmployeeMaintenance Web Service to Siebel CRM.
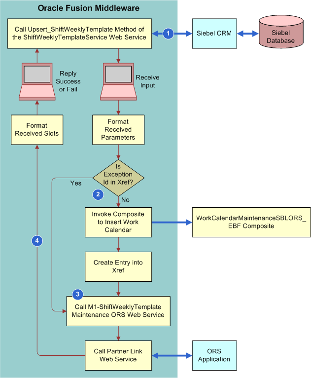
The following illustrates the integration flow to update or insert a Shift Weekly Template. This flow uses Simple Object Access Protocol (SOAP) over Hypertext Transfer Protocol (HTTP) for all interactions with Siebel CRM and Oracle Real-Time Scheduler.
