Understanding Data Flows
Most information that is stored in PeopleSoft Project Costing originates from feeder systems such as other PeopleSoft applications and third-party applications. Feeder system data is posted to PeopleSoft General Ledger and passed to PeopleSoft Project Costing through Application Engine processes.
Two ways are available to implement the flow of enterprise data:
Post data directly from feeder systems to PeopleSoft Project Costing and PeopleSoft General Ledger simultaneously (dual feed).
This is the recommended method of posting data to PeopleSoft General Ledger.
Post data from feeder systems directly into PeopleSoft Project Costing, and then post from Project Costing to General Ledger (single feed).
This method of posting data from feeder systems simultaneously to PeopleSoft Project Costing and PeopleSoft General Ledger is recommended because:
You can post to PeopleSoft Project Costing as often as necessary to keep projects current.
Only project-related transactions are posted to PeopleSoft Project Costing.
Standard accounting feeds from feeder systems to PeopleSoft General Ledger are maintained for all transactions.
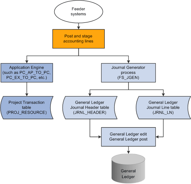
This diagram illustrates the dual-feed enterprise data flow system:

Consider the method of posting from feeder systems to PeopleSoft Project Costing, which then posts to PeopleSoft General Ledger, under these circumstances:
PeopleSoft Project Costing and PeopleSoft General Ledger are used with few or no other PeopleSoft applications.
Transactions are posted to PeopleSoft Project Costing from third-party feeder systems, and Project Costing posts to PeopleSoft General Ledger using the Journal Generator.
Transactions with accounting implications are manually entered or calculated in PeopleSoft Project Costing and need to be distributed using the Journal Generator.
Examples of this are the calculation of interest costs on construction of assets or project-to-project allocations.
This diagram illustrates data moving from feeder systems directly into PeopleSoft Project Costing and then posting to PeopleSoft General Ledger:

Distribution statuses indicate where the transaction is in its life cycle. For example, a general ledger distribution status of D (distributed) indicates that PeopleSoft Project Costing has distributed the transaction row to PeopleSoft General Ledger by means of the Process Project Accounting process. The system updates distribution statuses as the transaction flows from one system to the next. Application Engines look to the distribution status to determine which rows are eligible for integration to feeder systems.