Understanding the Buyer Center
The Buyer Center is a PeopleSoft eProcurement page that is designed for organization buyers. The Buyer Center page provides numerous links to PeopleSoft Purchasing and enables you to:
Process requisitions and change requests from requesters.
Add purchase orders and change orders.
Perform tasks that are related to a purchasing position.
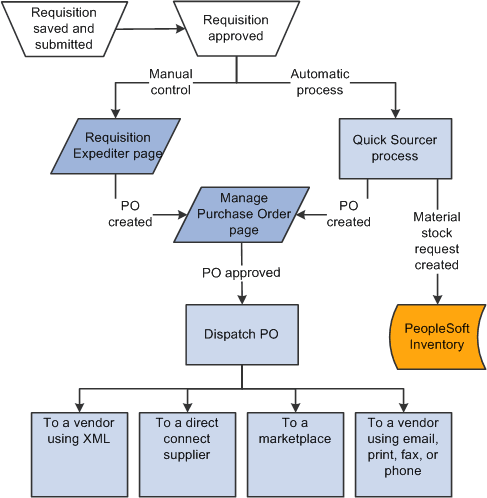
The Buyer Center enables buyers to turn requisitions into purchase orders and dispatch them. This diagram illustrates the process flow from a requisition, through sourcing, to a dispatched purchase order:
This diagram illustrates the process flow from a requisition.
