Administer Salary Packaging Integration
Administer Salary Packaging integrates with all the PeopleSoft HCM applications, with other PeopleSoft applications, and with third-party applications. While salary packaging is closely tied to payroll, it is regarded as a human resource function and has many integration points between PeopleSoft Global Payroll for Australia and Human Resources.
Salary packaging requires base table data definition in two parts:
General Human Resources and Global Payroll information.
Salary packaging components and additional components.
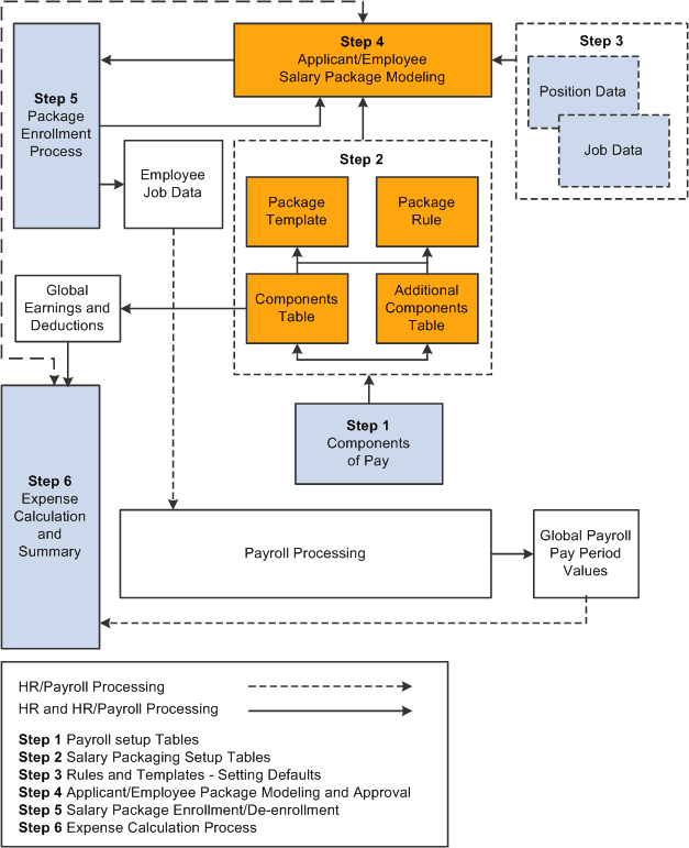
The following diagram provides you with an overview of the different processes and tables required by Human Resources and Global Payroll as part of the Salary Packaging application:

The salary packaging integration between Human Resources and Global Payroll serves two valuable purposes:
To facilitate the maintenance of payroll data through the package enrolment process.
To track expenditure against components in the package expense summary processes.
Human Resources shared tables are available to many PeopleSoft HCM applications. In addition, data in many HR tables is available to any PeopleSoft application that is set up to subscribe to the published messages.