機械翻訳について

補充ステータス

「在庫の管理」ページで、検索パラメータを入力して品目を検索し、管理する品目の補充ステータスを確認できます。

ステータス・メーター・ゲージ

ステータス・メーター・ゲージを使用すると、補充品目のステータスをビジュアルに把握できます。 ステータス・ゲージを構成する数量も表示されます。 これらの数量は、エクスポート用に別に列としても表示されます。

  • 手持数量は、組織または保管場所に保管されている品目の合計数量を表します。

  • オーダー中数量には、補充要求、購買依頼、オープン購買オーダー、出荷および受入の合計が含まれます。 手持数量とオーダー中数量は合計されて見積手持数量となり、これを最小数量および最大数量と比較することにより補充ステータスが決まります。

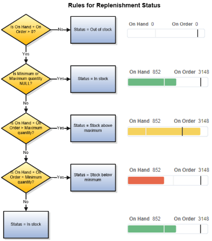
この比較により、補充のステータスが次のいずれかとなります。

  • 在庫切れ: 有効数量が0未満の場合。

  • 在庫あり: 最小数量および最大数量がnullの場合、または有効数量が最小数量より大きい場合。

  • 在庫最大超過: 有効数量が最大数量より大きい場合。

  • 在庫最小未満: 有効数量が最小数量より小さい場合。

この図は、補充ステータスのルールを示しています。

補充ステータスのルールを示します

補充の要求

補充の要求により、在庫切れを回避するために補充する必要があるすべての補充品目を返品できます。 この基準を使用して、最小および最大数量しきい値が定義されていない品目を返品することもできます。

補充の要求のルールには、次のステップが含まれます。

  1. 品目の最小数量がnullである場合、補充は不明であるため、補充を要求すると「欠落Min-Max方式数量」エラーが返されます。

  2. 最小数量が0の場合、補充は必要ありません。

    ノート:

    最小数量を0に設定すると、品目の補充を一時的に中断できます。

  3. 見積手持数量が最小数量より大きい場合、補充は必要ありません。

  4. 見積手持数量が最小数量より小さい場合、補充が必要です。

この図は、補充の要求のためのルールを示しています。

補充の要求のためのルールを示します