3.9 ダイアグラムでの作業
VS Code用のSQL Developer拡張機能を使用すると、表、ビュー、二面性ビューなどのデータベース・オブジェクトをダイアグラム上でビジュアル化できます。
これらのダイアグラムは簡単に保存、エクスポートおよび再オープンできます。また、様々なデータベース・オブジェクト間の依存性を調べることができ、ダイアグラム内のオブジェクトをすばやく検索するための検索機能も用意されています。
新しいダイアグラムを開くには、「接続」パネルで接続名を右クリックし、「ダイアグラムを開く」を選択します。
ダイアグラム・ウィンドウと、ダイアグラムの操作手順が右側のペインに表示されます。これで、このダイアグラムにオブジェクトを追加できるようになりました。
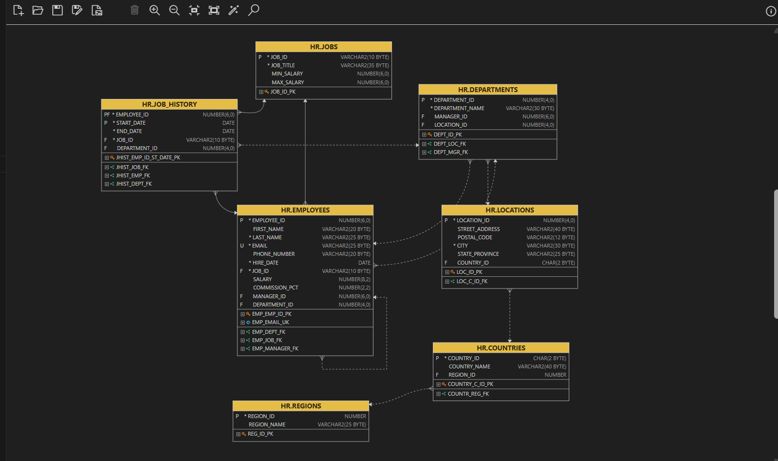
図diagram_editor.pngの説明
ダイアグラムへのオブジェクトの追加
接続フォルダ(ノード)、オブジェクト・タイプ・フォルダまたは個々のオブジェクトからドラッグ・アンド・ドロップ機能を使用して、オブジェクトをダイアグラムに追加できます。ダイアグラムでサポートされるオブジェクト・タイプは、表、ビューおよび二面性ビューです。
様々なタイプを選択して1つのドラッグ・アンド・ドロップ・アクションにまとめることはできません。接続フォルダ(ノード)、オブジェクト・タイプ・フォルダ(表、ビューなど)、個々のオブジェクトの優先順位に従って選択内容が処理されます。優先順位が高い項目を選択すると、その選択に含まれている優先順位が低い項目は無視されます。たとえば、接続フォルダと個々の表の両方を選択すると、接続フォルダのみが処理されます。
- 接続フォルダを選択して、マウスでドラッグします。
- ダイアグラムにカーソルをあわせたら、[Shift]キーを1回押します。
接続に関連付けられているスキーマのすべての表、ビューおよび二面性ビューが取得されて、ダイアグラムにレイアウトされます。
たとえば、接続全体を選択すると、スキーマ内のすべての表、ビューおよび二面性ビューの必要な詳細がデータベースから取得され、ダイアグラムにオブジェクトが体系的に配置されます。
オブジェクト・タイプ・フォルダの使用
サポートされているオブジェクト・タイプ・フォルダには、表、ビューおよび二面性ビューがあります。タイプ・フォルダは、自分のスキーマまたは「他のユーザー」フォルダ(他のスキーマのオブジェクトの場合)から選択できます。1つ以上のスキーマから1つ以上のタイプ・フォルダを選択してダイアグラムにドラッグし、カーソルがダイアグラム上にあるときに[Shift]キーを1回押します。選択したタイプ・フォルダに含まれるすべてのオブジェクトがダイアグラムに追加されます。
たとえば、「表」フォルダを選択した場合は、ダイアグラム・ウィンドウにドラッグし、[Shift]キーを押してから、マウス・ボタンを放してドロップします。すべての表がダイアグラムに追加されます。
サポートされているオブジェクトの選択の使用
1つ以上のスキーマから、サポートされている個々のオブジェクト(表、ビュー、二面性ビュー)を選択できます(接続ユーザーがアクセス権を持っている場合)。選択したオブジェクトをダイアグラムにドラッグし、カーソルがダイアグラム領域にあるときに[Shift]キーを1回押します。
依存性があるサポート対象オブジェクトの追加
ノート:
依存性を処理して含めるには、ドラッグ・アンド・ドロップ操作中に、必ず[Alt]キーを押したままにしてください。
たとえば、COUNTRIES表の依存性を表示する場合は、[Alt]キーを押しながらCOUNTRIES表をドラッグします。次に、表をダイアグラム・ウィンドウにドロップする前に、[Shift]キーを押します。選択したオブジェクトが参照しているオブジェクト、および選択したオブジェクトを参照しているオブジェクトもダイアグラムに追加されます。
図diagram_dependency.pngの説明
- 「新規ダイアグラム([Shift]+[Alt]+[N])」は、新しいダイアグラム・ウィンドウを開きます。
- 「ダイアグラムを開く([Shift]+[Alt]+[O])」は、以前に保存したダイアグラムをダイアグラム・ウィンドウに開きます。
- 「ダイアグラムの保存([Shift]+[Alt]+[S])」は、ダイアグラムを保存します。ダイアグラムは
.dgmファイルとして保存されます - 「ダイアグラムを別名で保存」は、現在のダイアグラムを新しい名前で保存するか、別の場所に保存します。
- 「ダイアグラムのエクスポート([Shift]+[Alt]+[E])」は、ダイアグラムをSVG形式でエクスポートします。
- 「オブジェクトの削除」は、選択した1つ以上のオブジェクトをダイアグラムから削除します。複数のオブジェクトを選択するには、[Ctrl]キーを押しながらオブジェクトを選択します。
- 「ズーム・イン」は、ダイアグラムを拡大して、詳細を表示しやすくします。
- ズーム・アウトは、現在選択しているダイアグラムを概略的に表示します。表示されるオブジェクトが多くなる場合があります。
- 「画面に合せる」は、現在選択しているダイアグラムのウィンドウに、すべての関連オブジェクトを表示します。
- 「実際のサイズ」は、ズーム・インまたはズーム・アウトせずに、元のサイズでダイアグラムを表示します。
- 「自動レイアウト」は、ダイアグラム内のオブジェクトを、よりわかりやすく魅力的なレイアウトで再配置します。
- 「検索」には、オブジェクト・タイプを検索するための「オブジェクトの検索」ダイアログ・ボックスが表示されます。「*」を入力すると、スキーマ内のオブジェクト・タイプ(表、ビューまたは二面性ビュー)のすべてのオブジェクトのリストが表示されます。いくつかの文字を入力して検索することもできます。
-
には、ダイアグラム内の表、ビュー、二面性ビューおよび外部キーの数が表示されます。
3.9.1 データベース・オブジェクトの詳細
ダイアグラム内のオブジェクトをダブルクリックすると、オブジェクトの詳細ウィンドウにナビゲートされます。
たとえば、ダイアグラムのLOCATIONS表をダブルクリックすると、いくつかのタブが開き、LOCATIONS表の詳細情報が表示されます。
それぞれのタブを選択すると、オブジェクトの詳細を表示できます。「SQL」タブを選択すると、LOCATIONS表オブジェクトのDDLが生成されます。
同様に、ビューおよび二面性ビューに関する詳細情報も表示できます。
3.9.2 ダイアグラム要素の理解
ダイアグラム・ウィンドウには、オブジェクトの区別がはっきりと表示されるため、識別しやすくなります。
表およびビューは長方形で表されます。表の長方形には黄色の背景に表名が表示され、ビューおよび二面性ビューの長方形は角が丸く、緑色の背景にその名前が表示されます。
列には、主キー制約、外部キー制約および一意キー制約を示すために、それぞれP、FおよびUという接頭辞が付きます。アスタリスク(*)は必須列を示しています。オプションの外部キーは破線で表示され、必須の外部キーは実線で表示されます。
図table_view_rectangles.pngの説明
制約の横にある展開ボタンをクリックすると、その特定の制約に関連付けられている列が表示されるので、データベース・スキーマの構造および関係を理解するのに役立ちます。
外部キー名のナビゲート
ダイアグラム・ウィンドウで、[Alt]キーを押しながら外部キー名をクリックします。参照先オブジェクトが自動的に中央揃えされて、ダイアグラムに強調表示されます。このアクションは、参照先の表やビューが現在のダイアグラムに存在する場合にのみ使用できます。エクスポートされたSVG (Webブラウザで表示されている場合)でも、外部キー名をクリックすると、参照先オブジェクトがダイアグラムにある場合は、そのオブジェクトが中央揃えされて表示されます。




