機械翻訳について

入金戻し処理レポートの概要

このトピックには、入金戻し処理レポートに関する要約情報が含まれています。

概要

入金戻し処理レポートでは、戻し処理日および送金銀行別に入金戻し処理をレビューできます。

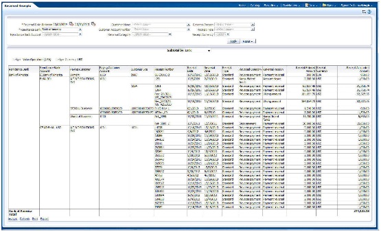
このイメージは、入金戻し処理レポートからの出力を示しています。

重要な知見

このレポートでは、銀行、顧客、または戻し処理事由別に結果および入金合計が表示されます。 オプションで、指定したパラメータに従って、特定の入金をレビューできます。

FAQ

次の表では、入金戻し処理レポートに関するよくある質問をリストします。

FAQ

回答

このレポートを見つけるにはどうすればよいですか。

「レポートおよび分析」ペイン→共有フォルダ→「財務」→「Receivables」→「売掛/未収金残高」

このレポートは誰が使用しますか。

財務管理者が戻し処理の原因を分析する際に使用します。

このレポートはいつ使用しますか。

戻し処理日および送金銀行別に入金戻し処理をレビューするため、および支払停止、決済資金不足、間違って入力された入金で分類するために使用します。

このレポートで何ができますか。

必要に応じてスケジュールできます。

これはどのようなタイプのレポートですか。

Oracle Transactional Business Intelligence

関連するサブジェクト領域

このレポートでは、次のサブジェクト領域が使用されます。

  • 売掛/未収金 - 標準入金消込詳細リアルタイム

  • 売掛/未収金 - その他入金リアルタイム