機械翻訳について

割引リストのバッチのインポートのガイドライン

時間を節約し、より効率的に作業できます。 割引リストのバッチを個別にインポートするかわりにインポートします。

Oracle Pricingの外部にあるソース・システムで価格設定詳細を保守するとします。 割引リストをデータ・ファイルにより定期的に価格設定にインポートする必要があります。 価格設定データ・ファイルを受け入れて検証し、Oracle Pricingにデータを格納する自動プロセスを使用することを希望します。

次のことが可能です。

  • 1つのバッチで複数の割引リストのデータを管理します。

  • 後続のインポート中にバッチを再利用します。

  • 複数の割引リストのエンティティをインポートします。

    • ヘッダーおよびアクセス・セット

    • 品目

    • 簡易ルールの価格設定条件

    • 属性の価格設定条件、マトリックス・ディメンションおよびマトリックス・ルール

    • 付加フレックスフィールド

  • 出力ファイルとエラー・ログを使用して、インポートされたレコードおよびエラーとなったレコードの数を調べるとともに、エラー修正方法に関する提示を取得します。

確立されたインポート・プロシージャの使用

インポート方法の概要を次に示します。

インポート方法のサマリー

DISCOUNT_LIST_1という名前の割引リストをインポートするとします。

  1. 割引リスト・データをソース・システムからDiscountListImportTemplate.xlsm Excelワークブックにコピーします。

  2. zipファイルを作成するには、DiscountListImportTemplate.xlsmの「CSVファイルの生成」をクリックします。

  3. インポート用のインタフェース・ファイルのロード・スケジュール済プロセスを実行します。 「インポート・プロセスのインタフェース・ファイルのロード」を参照してください。

    DiscountListImportTemplateの各ワークシートは、インタフェース表を表します。 たとえば、QP_DISCOUNT_LISTS_INTシートでは、OracleサーバーのQP_DISCOUNT_LISTS_INTインタフェース表で使用される構造と同じ構造が使用されます。 インポート用のインタフェース・ファイルのロード・プロセスでは、zipファイルからインタフェース表にデータがインポートされます。

  4. 「割引リストのインポート」スケジュール済プロセスを実行します。 この親プロセスは、2つの子スケジュール済プロセスを作成します。

    • 割引リスト・ヘッダーおよびアクセス・セットのインポート

    • 割引リスト品目およびルールのインポート

    インタフェース表からOracleデータベースに価格設定データをインポートします。

  5. 価格設定管理作業領域に移動し、インポートを確認します。

    作業領域には、Oracleデータベースからの価格設定データが表示されます。 DISCOUNT_LIST_1には、インポートした子オブジェクト(品目、価格設定条件、価格設定マトリックスなど)が含まれます。

割引リスト・インポート・テンプレートで使用されるインタフェース表

  • QP_DISCOUNT_LISTS_INT

  • QP_DISCOUNT_LIST_SETS_INT

  • QP_DISCOUNT_LIST_ITEMS_INT

  • QP_PRICING_TERMS_INT

  • QP_MATRIX_DIMENSIONS_INT

  • QP_MATRIX_RULES_INT

説明

  • QPは価格設定のコードです。

  • INTは、interfaceという単語の略語です。

割引リストの追加

割引リストの追加

ノート

  • DiscountListImportTemplate.xlsmテンプレートを使用します。

  • QP_DISCOUNT_LISTS_INTワークシートを使用します。

  • 名前と説明を読み、追加する必要があるデータを明確にします。

  • 割引リストごとに1行追加します。

  • ワークシートにアスタリスク( *)が含まれている場合は、列に値を含める必要があります。 たとえば、インポートする各リストのBATCH_NAME列に値を含める必要があります。

  • 二重アスタリスク( **)は、一連の必須列を示します。 各セットに少なくとも1つの列の値を含める必要があります。 たとえば、テンプレートでは、シートQP_DISCOUNT_LISTS_INTのBUSINESS_UNIT_IDおよびBUSINESS_UNIT_NAMEに二重のアスタリスクを使用して、1つのセットを構成することを示します。 これらの列の少なくとも1つに値を含める必要があります。

  • 値を設定します:

    属性

    バッチ名

    任意の英数字の値を入力します。 インポートでは、入力した値が、インポートするデータの一意の識別子として使用されます。

    このバッチ名は、割引リストのインポート・スケジュール済プロセスを実行するときに選択します。

    バッチは繰り返し再利用できます。

    工程コード

    値を設定します:

    • CREATE. 割引リストの新規レコードを作成します。

    • UPDATE. すでに存在する割引リストを更新します。

    • NO-OP. これは、OPerationがないか、操作を実行しないことを意味します。 これを使用して、別のワークシートとの関係を作成します。

    • たとえば、既存の価格表と、そのリストに対する料金があるとします。 手数料のみを更新する場合は、価格表に対してNo-Opを使用し、手数料に対してUpdateを使用します。
    • 割引リスト・ヘッダーでNO-OPを使用し、リスト内のエンティティでCREATEを使用します。 たとえば、割引リスト1001のQP_DISCOUNT_LISTS_INTワークシートでNO-OPを使用し、割引リスト1001のQP_DISCOUNT_LIST_ITEMS_INTワークシートの品目にCREATEを使用します。

    • 各ワークシートで同じ工程コードのセットを使用します。

    SOURCE_DISCOUNT_LIST_ID

    任意の数値を入力します。

    値がワークシート全体で一意であることを確認してください。

    NAME

    DESCRIPTION

    任意の英数字の値を入力します。

    価格設定管理作業領域にこれらの値が表示されます。

    BUSINESS_UNIT_ID

    割引リストに使用するビジネス・ユニットのIDを入力します。

    たとえば、Vision Operationsビジネス・ユニットのIDを取得します。

    1. 「設定および保守」作業領域に移動し、「ビジネス・ユニット・セット割当の管理」タスクに移動します。

    2. 「ビジネス・ユニット・セット割当の管理」を選択し、「ビジネス・ユニット」を選択して「追加」に設定し、「適用してタスクに進む」をクリックします。

    3. 「ビジネス・ユニットの管理」ページで、Vision Operationsを検索します。

    4. 「表示」>「列」をクリックし、BusinessUnitIdにチェック・マークを追加します。

    5. BusinessUnitId列の値に注意してください。 Vision Operationsの204年です。

    BUSINESS_UNIT_NAME

    ビジネス・ユニットの名前を入力します。

    CURRENCY_CODE

    通貨を取得:

    1. 「ホーム」→「自分の企業」→「設定および保守」→「タスク」→「検索」→「通貨の管理」に移動します。

    2. 「通貨の管理」ページで、検索属性を空のままにして、「検索」をクリックします。

    3. 検索結果を確認します。 各行には、USドルなどの通貨名、USDなどの通貨が含まれます。

      必要に応じて、「表示」>「列」を使用して必要な列を表示します。

    START_DATE

    各割引リストの日付を入力します。

    yyyy/mm/dd hh:mm:ss

    たとえば:

    2019/01/15 10:15:20

    説明

    • 2019は年

    • 01は月

    • 15は当日

    • 10は時間で、24時間制を使用します。 たとえば、10は10 AM、23は11 PMを意味します。

    • 15は分です

    • 20は秒

    STATUS_CODE

    APPROVEDまたはIN_PROGRESSを入力する必要があります。

    APPROVEDでインポートする場合は、インポートするアクセス・セットがOracle Financialsに存在し、ビジネス・ユニットに割り当てられていることを確認します。

    ATTRIBUTE_CATEGORY

    ATTRIBUTE_CHARx

    ATTRIBUTE_NUMBERx

    ATTRIBUTE_DATEx

    ATTRIBUTE_TIMESTAMPx

    これらの列は、割引リストとともにフレックスフィールドを使用する場合にのみ使用します。

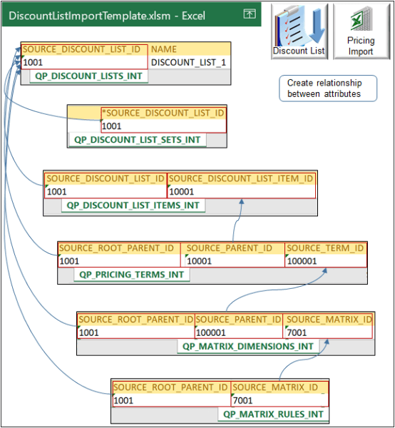
エンティティ間の関係の作成

識別子を使用して、親エンティティと各子エンティティ間の関係を作成します。

識別子を使用して、親エンティティと各子エンティティ間の関係を作成します。

ノート

  • QP_DISCOUNT_LISTS_INTワークシートのSOURCE_DISCOUNT_LIST_IDは、他のすべてのエンティティのルート親です。 階層に親、子、孫などの複数のレベルが含まれている場合は、「ルート」という語を使用します。

  • 必要なシートは、QP_DISCOUNT_LISTS_INTのみです。 インポートするデータに応じて、他のシートを使用します。

    このワークシート

    このワークシートの親です

    QP_DISCOUNT_LISTS_INT

    QP_DISCOUNT_LIST_SETS_INT

    QP_DISCOUNT_LISTS_INT

    QP_DISCOUNT_LIST_ITEMS_INT

    QP_DISCOUNT_LIST_ITEMS_INT

    QP_PRICING_TERMS_INT

    QP_PRICING_TERMS_INT

    QP_MATRIX_DIMENSIONS_INT

    QP_MATRIX_DIMENSIONS_INT

    QP_MATRIX_RULES_INT

エンティティ間の関係を作成します。

列の使用

子ワークシート内

参照列:至

親ワークシート内

SOURCE_ROOT_PARENT_ID

たとえば、 1001

QP_MATRIX_RULES_INT

SOURCE_DISCOUNT_LIST_ID

QP_DISCOUNT_LISTS_INT

SOURCE_MATRIX_ID

たとえば、 7001

QP_MATRIX_RULES_INT

SOURCE_MATRIX_ID

QP_MATRIX_DIMENSIONS_INT

SOURCE_ROOT_PARENT_ID

たとえば、 1001

QP_MATRIX_DIMENSIONS_INT

SOURCE_DISCOUNT_LIST_ID

QP_DISCOUNT_LISTS_INT

SOURCE_PARENT_ID

たとえば、 100001

QP_MATRIX_DIMENSIONS_INT

SOURCE_TERM_ID

QP_PRICING_TERMS_INT

SOURCE_ROOT_PARENT_ID

たとえば、 1001

QP_PRICING_TERMS_INT

SOURCE_DISCOUNT_LIST_ID

QP_DISCOUNT_LISTS_INT

SOURCE_PARENT_ID

たとえば、 10001

QP_PRICING_TERMS_INT

SOURCE_DISCOUNT_LIST_ITEM_ID

QP_DISCOUNT_LIST_ITEMS_INT

SOURCE_DISCOUNT_LIST_ID

たとえば、 1001

QP_DISCOUNT_LIST_ITEMS_INT

SOURCE_DISCOUNT_LIST_ID

QP_DISCOUNT_LISTS_INT

SOURCE_DISCOUNT_LIST_ID

たとえば、 1001

QP_DISCOUNT_LIST_SETS_INT

SOURCE_DISCOUNT_LIST_ID

QP_DISCOUNT_LISTS_INT

関係を作成するのは、必要な場合のみです。 たとえば:

行を追加しない場合

次の間に関係を作成しない

QP_MATRIX_RULES_INT

QP_MATRIX_RULES_INTおよびQP_MATRIX_DIMENSIONS_INT

QP_MATRIX_RULES_INTおよびQP_DISCOUNT_LISTS_INT。

QP_MATRIX_DIMENSIONS_INT

QP_MATRIX_DIMENSIONS_INTおよびQP_PRICING_TERMS_INT

QP_MATRIX_DIMENSIONS_INTおよびQP_DISCOUNT_LISTS_INT

アクセス・セットの追加

QP_DISCOUNT_LIST_SETS_INTを使用して、アクセス・セットを指定します。 ほとんどの場合、COMMONを使用します。

OPERATION_CODE

SET_CODE

CREATE

COMMON

CREATEコマンドでは、新しいアクセス・セットは作成されません。 割引リストにすでに存在するアクセス・セットが追加されます。

使用可能な他のアクセス・セットを確認します。

  1. 価格設定管理作業領域に移動し、割引リストを作成します。

  2. ビジネス・ユニットを設定します。

  3. 「アクセス・セット」をクリックします。

  4. 「処理」→「行の追加」をクリックします。

  5. Set Code(セット・コード)列で必要なセットを検索します。

  6. ワークシートのSET_CODE列の作業領域にあるセット・コード列の値を使用します。

品目の追加

  • QP_DISCOUNT_LIST_ITEMS_INTワークシートを使用します。

  • 品目ごとに1行追加します。

  • 値を設定します。

ヒント:

「価格設定管理」作業領域を使用して、一部の属性に使用できる値を決定します。 たとえば、品目レベルに使用できる値を決定するには、価格設定管理作業領域で割引リストを作成します。 「割引明細」タブで、品目レベル属性で使用可能な値を確認します。

属性

SOURCE_ROOT_PARENT_ID

ルールは、親割引リストの孫です。

シートQP_DISCOUNT_LISTS_INTのSOURCE_DISCOUNT_LIST_IDに入力した値と同じ値を入力します。

SOURCE_PARENT_ID

ルールは親品目の子です。

シートQP_DISCOUNT_LIST_ITEMS_INTのSOURCE_DISCOUNT_LIST_ITEM_IDに入力した値と同じ値を入力します。

SOURCE_TERM_ID

任意の数値を入力します。

値がワークシート全体で一意であることを確認してください。

NAME

任意の英数字の値を入力します。

PRICING_RULE_TYPE_CODE

次のいずれかを入力します。

  • SIMPLE 単純なルールを作成します。

  • ATTRIBUTE_PRICING 属性に従って評価するルールを作成します。

これらの値は、「割引ルール」領域で「処理」>「作成」をクリックしたときに「価格設定管理」作業領域で選択できる処理と同じ処理に対応しています。

PRICE_TYPE_CODE

次のいずれかを入力します。

  • ALL

  • ONE_TIME

  • RECURRING

CHARGE_TYPE_CODE

試す:

  1. 「ホーム」→「自分の企業」→「設定および保守」→「タスク」→「検索」→「価格設定参照の管理」に移動します。

  2. 「価格設定参照の管理」ページで、ORA_QP_CHARGE_TYPESの参照タイプを検索します。

    ORA_SALE、ORA_SERVICEなど、ルックアップ・コード・カラムに表示される任意の値を使用できます。

CHARGE_SUBTYPE_CODE

「価格設定参照の管理」ページで、ORA_QP_CHARGE_SUBTYPESの参照タイプを検索します。

ORA_PRICE、ORA_FEEなど、ルックアップ・コード・カラムに表示される任意の値を使用できます。

PRICE_PERIODICITY

PRICE_PERIODICITY_CODE

PRICE_TYPE_CODEをRECURRINGに設定した場合にのみ値を含めます。

試す:

  1. 「ホーム」>「自分の企業」>「設定および保守」>「タスク」>「検索」>「単位の管理」に移動します。

  2. 単位の管理ページで、TIMEの区分名を検索します。

  3. 検索結果の値に注意してください。 次の任意の値を使用できます。

    • 「PRICE_PERIODICITYの単位名列」 たとえば、年、月、週、日、時間、分、秒などです。

    • 「PRICE_PERIODICITY_CODEの単位コード列」 たとえば、YR、MNTH、WK、HR、MIN、SECなどです。

ADJUSTMENT_TYPE_CODE

「価格設定参照の管理」ページで、ORA_QP_LINE_ADJ_TYPESの参照タイプを検索します。

[ルックアップコード]カラムに表示される次のような任意の値を使用できます。

  • DISCOUNT_AMOUNT

  • DISCOUNT_PERCENT

  • MARKUP_AMOUNT

  • MARKUP_PERCENT

  • PRICE_OVERRIDE

ADJUSTMENT_AMOUNT

任意の数値を入力します。

ADJUSTMENT_BASIS

ADJUSTMENT_BASIS_ID

選択できる値はどれですか。

  1. 価格設定管理作業領域で割引リストを作成します。

  2. 「Discount Rules(割引ルール)」領域で、次のいずれかをクリックします。

    • 「処理」>「作成」>「階層ベースのルール」

    • 「処理」>「作成」>「属性ベース・ルール」

  3. 「割引ルールの作成」ダイアログで値を設定し、属性ベースのルール領域で「処理」>「行の追加」をクリックします。

  4. 行の値を設定し、調整基準属性で選択できる値を調べます。

    たとえば、リスト内のエントリは1つです。

    QP_AdjBasisforListPrc 3000100071623810

基準または基準IDを使用します。 たとえば:

  • ADJUSTMENT_BASISにはQP_AdjBasisforListPrcを使用します。

    または

  • ADJUSTMENT_BASIS_IDには3000100071623810を使用します。

APPLY_TO_ROLLUP_FLAG

値を設定します:

  • Y 積上手数料を適用します。

  • N 積上手数料は適用しないでください。

詳細は、「構成モデルの価格設定の設定」を参照してください。

インポートの確認

スケジュール済プロセスが正常に終了したことの確認

スケジュール済プロセスが正常に終了したことの確認

ノート

  • スケジュール済プロセスを実行し、「ログの表示」をクリックしてログを調べて、インポートしたレコードを確認します。

  • 階層オプションを選択すると、親と子のビジュアル化に役立ちます。

  • 親の割引リストのインポート・プロセスおよび各子プロセスのログを確認します。

  • スケジュール済プロセスが正常に終了したことを確認します。

    たとえば、10個の割引リストを含む1つのバッチをインポートし、これらの10個のリストに1,000個のアイテムと1,000個の価格設定条件が含まれる場合、親のログには次のような値が含まれている必要があります。

    エンティティ

    ヘッダー

    合計 10

    インポート済10

    品目

    合計 1000

    インポート済1000

    用語

    合計 1000

    インポート済1000

  • プロセスは、UTCタイム・ゾーンを持つデータをサーバーからスタンプします。 タイム・ゾーンは変更できません。

  • このプロセスでは、翻訳に英語が使用されます。 複数の言語は使用できません。

  • ログには、NO-OP操作を含むレコードも含め、インポートするレコードの合計数が含まれます。

  • スケジュール済プロセスのステータスが「エラー」の場合:

    • ステータス列の「エラー」をクリックします。

    • ログおよび出力領域のアタッチメントの横にある「リンク」(ESS_O_112369など)をクリックし、ログを確認します。 「その他」をクリックして、ログおよび詳細な手順を含むテキスト・ファイルを確認します。

    • 親および各子スケジュール済プロセスのログを確認します。 通常、子プロセスのログには、より役立つ詳細が含まれています。

ヘッダー値の検証

ヘッダー値が正常にインポートされたことを確認します。

ヘッダー値を正常にインポートしたことを確認します。

インポートを完了してから、価格設定管理作業領域に移動し、インポートによって名前、ステータス、通貨、ビジネス・ユニット、開始日などの割引リストおよびヘッダー値がQP_DISCOUNT_LISTS_INTワークシートからインポートされたことを確認します。

品目を検証

割引明細領域で品目を検索します。

ノート

  • 割引明細領域で品目を検索します。

  • QP_DISCOUNT_LIST_ITEMS_INTワークシートからインポートされた値(品目レベル、名前、価格設定単位、明細タイプなど)がインポートされたことを確認します。

  • 一部の値はインポートされず、かわりに説明などの製品管理から取得されます。

  • 複数の品目をインポートする場合は、各品目を検索して確認します。

ルールの検証

割引ルール領域でインポートするルールを確認します。

ノート

  • 割引ルール領域でインポートするルールを確認します。

  • QP_PRICING_TERMS_INTワークシートからインポートされた値(ルール名、ルール・タイプ、ルール開始日、価格タイプなど)がインポートされたことを確認します。

  • 複数のルールをインポートする場合は、各ルールを確認します。

割引リストの更新

UPDATE操作を使用して、すでに存在する割引リストを更新します。 BATCH_NAME、SOURCE_DISCOUNT_LIST_IDおよびNAME列に値を含める必要があります。

たとえば、現在の割引リストのヘッダーに次の値が含まれているとします。

SOURCE_DISCOUNT_LIST_ID

NAME

説明

BUSINESS_UNIT_ID

BUSINESS_UNIT_NAME

CURRENCY_CODE

START_DATE

END_DATE

STATUS_CODE

1001

DISCOUNT_LIST_1

DISCOUNT_LIST_1

204

Vision Operations

USD

2014/01/15 10:10:10

2020/01/15 10:10:10

APPROVED

END_DATE属性のテンプレートに値を含め、リストに現在値が含まれている他の属性を空のままにした場合、UPDATEはEND_DATEを更新し、行内の他の属性は更新せず、割引リストは置換しません。

現在のリストに含まれるすべての属性の値を含めると、割引リストが新しい値を含む新しいリストに置換されます。 この例では、現在のリストを置換するために、次の各属性に値を追加する必要があります。

  • NAME

  • DESCRIPTION

  • BUSINESS_UNIT_ID

  • BUSINESS_UNIT_NAME

  • CURRENCY_CODE

  • START_DATE

  • END_DATE

  • STATUS_CODE

更新または置換は、テンプレートで次のように表示されます。

更新のタイプ

BATCH_NAME

OPERATION_CODE

SOURCE_DISCOUNT_LIST_ID

NAME

説明

BUSINESS_UNIT_ID

BUSINESS_UNIT_NAME

CURRENCY_CODE

START_DATE

END_DATE

STATUS_CODE

更新

DL_IMPORT_2

UPDATE

1001

DISCOUNT_LIST_1

-

-

-

-

-

2020/01/15 10:10:10

-

置換

DL_IMPORT_2

UPDATE

1001

DISCOUNT_LIST_1

DISCOUNT_LIST_1

204

Vision Operations

USD

2014/01/15 10:10:10

2020/01/15 10:10:10

APPROVED

ノート

  • ビジネス・ユニットなど、更新できない属性があります。

  • 通貨を更新できるのは、割引リストに価格設定条件が含まれていない場合のみです。

  • ステータス・コードは進行中から承認済に更新できますが、承認済から進行中には更新できません。

更新可能な属性

ワークシート

更新可能な属性

QP_DISCOUNT_LISTS_INT

ステータス・コード

通貨

開始日

終了日

付加フレックスフィールド

QP_DISCOUNT_LIST_ITEMS_INT

付加フレックスフィールド

QP_PRICING_TERMS_INT

価格タイプ

チャージ・タイプ

手数料サブタイプ

価格周期

価格周期コード

修正基準

調整基準ID

調整タイプ

調整額

開始日

終了日

付加フレックスフィールド

QP_MATRIX_DIMENSIONS_INT

-

QP_MATRIX_RULES_INT

値文字列1から10

開始日

終了日