Einführung

In diesem 30-minütigen Oracle by Example (OBE) wird beschrieben, wie Sprachkorrektur- und Sprachupdatepackages mit Change Assistant mit der Application Interface Services-(AIS-)Serververbindung bereitgestellt werden.

In dieser OBE werden Sie:

    1. Prüfen Sie die Voreinstellungen für Change Assistant Update Center und AIS-Verbindungen.
    2. Suchen Sie mit Change Assistant nach JD Edwards EnterpriseOne-Sprachpaketen für mehrere Plattformen im Oracle JD Edwards Update Center.
    3. Laden Sie das türkische Sprachkorrekturpaket TRK_LF0043 mit Change Assistant herunter, und stellen Sie es bereit.
    4. Prüfen Sie die Deployment-Berichte für das türkische Sprachkorrekturpaket TRK_LF0043.

Hinweis:

Sie können die gleichen Schritte ausführen, um Sprachupdatepackages mit Change Assistant bereitzustellen.

Hintergrund

Ab Tools Release 9.2.26.0 unterstützt Update Manager das Deployment von Paketdateien für Multiplattform-Zustellbarkeit (PAR) mit der Anwendung "Mit Softwareupdates arbeiten".

Sie können diese Sprachpakete mit Change Assistant bereitstellen:

  • Kumulative Sprachpakete (UN)
  • Sprachkorrekturpakete
  • Sprachaktualisierungspakete

Die Sprachkorrektur- und Sprachupdatepakete sind plattformübergreifende Sprachpakete, die im JD Edwards Update Center verfügbar sind.

  • Sprachkorrekturen (LNG_LF####, Beispiel TRK_LF0043)

  • Sprachaktualisierungspakete (LNG{PartNumber}_enhancement,, Beispiel TRK242_OTC)

Mit dieser Verbesserung können Sie Sprachpakete ohne Abhängigkeit vom Windows Deployment Server bereitstellen.

Das Einspielen von Sprachupdates mit Change Assistant ermöglicht Remote-Patchverwaltung und -automatisierung.

Aufgabe 1: Voreinstellungen für Change Assistant Update Center und AIS-Verbindung prüfen

So prüfen Sie die JD Edwards Update Center- und AIS-Serververbindungen:

  1. Starten Sie Change Assistant von Ihrem Desktop aus.

    Das Formular Tokenauthentifizierung wird angezeigt, wenn Sie die Zugangsdaten nicht angegeben haben oder ein abgelaufenes Token haben.

    Tokenauthentifizierungsformular
    Tokenauthentifizierungsformular
    1. Klicken Sie im Formular Tokenauthentifizierung auf OK.
    2. Geben Sie Ihre Zugangsdaten ein, und authentifizieren Sie sich, um Change Assistant zu starten.
  2. Wählen Sie im Change Assistant im Menü Bearbeiten die Option Voreinstellungen aus. Das Formular Voreinstellungen wird angezeigt.
    JD Edwards EnterpriseOne und World Change Assistant - Navigation zu Voreinstellungen
    JD Edwards EnterpriseOne und World Change Assistant - Navigation zu Voreinstellungen
  3. Prüfen Sie auf der Registerkarte Authentifizierung die Zugangsdaten des Update Centers.
    JD Edwards EnterpriseOne und World Change Assistant - Einstellungen
    JD Edwards EnterpriseOne und World Change Assistant - Voreinstellungen
  4. Geben Sie in der Registerkarte AIS gültige AIS-Zugangsdaten EnterpriseOne ein.
    Voreinstellungsformular - Registerkarte "AIS"
    Voreinstellungsformular - Registerkarte "AIS"
    • Autorisierung: Basic
    • BENUTZER-ID: AIS User ID
    • Passwort: AIS Password
    • Umgebung: Target AIS Environment
    • Rolle: *ALL
    • URL: AIS URL
  5. Stellen Sie sicher, dass das Kontrollkästchen AIS-Verbindung deaktivieren nicht aktiviert ist.
  6. Klicken Sie auf OK, um die Voreinstellungen zu speichern. Die Statusleiste unten auf dem Bildschirm überprüft die Verbindungen.
    AIS-/REST-Verbindungsstatus
    AIS/REST-Verbindungsstatus

Aufgabe 2: Sprachkorrekturpakete im Update Center suchen

So suchen Sie im Update Center nach Paketen für JD Edwards EnterpriseOne-Sprachkorrekturen mit mehreren Plattformen:

  1. Wählen Sie im Change Assistant-Baumknoten die Option Nach Packages suchen.
  2. Legen Sie im Abschnitt "Erweiterte Suche" folgende Kriterien fest:
    • Typ: Wählen Sie JD Edwards EnterpriseOne aus.
    • Release: Wählen Sie 9.2 aus.
    • Plattform: Wählen Sie Multi-platform aus.
    • Zielumgebung: Wählen Sie PS920 oder eine gültige Zielumgebung aus, um das Package bereitzustellen.
    • Nach Namen suchen: Geben Sie bei Bedarf weitere Informationen ein, um den Umfang der Suche zu verringern.
    JD Edwards EnterpriseOne und World Change Assistant - Erweiterte Suche
    JD Edwards EnterpriseOne und World Change Assistant – Erweiterte Suche
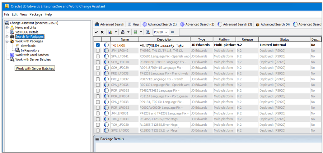
  3. Klicken Sie auf Suchen. Das Suchergebnis zeigt die Sprachkorrekturpakete gemäß den Suchkriterien an.
    JD Edwards EnterpriseOne und World Change Assistant - Suchergebnisse
    JD Edwards EnterpriseOne und World Change Assistant - Suchergebnisse

    Die Suchergebnisse sind umgebungsabhängig. Die Packages, die bereits in der angegebenen Umgebung bereitgestellt wurden, sind ausgegraut und können nicht ausgewählt werden. Sie können die bereitgestellten Packages mit den Schaltflächen Schaltflächen zum Ein- und Ausblenden ein- oder ausblenden.

Aufgabe 3: Language Fix-Package mit Change Assistant herunterladen und bereitstellen

So laden Sie die Packagedatei für Sprachkorrekturen herunter und stellen sie bereit TRK_LF0043:

  1. Klicken Sie in Change Assistant in der Symbolleiste auf Löschen (Schaltfläche), um die Auswahl aller Packages aufzuheben.
    JD Edwards EnterpriseOne und World Change Assistant - Suchergebnisse
    JD Edwards EnterpriseOne und World Change Assistant - Suchergebnisse
  2. Wählen Sie das Sprachkorrekturpackage TRK_LF0043 aus. Die Paketnamen haben folgende Formate:
    • Sprachkorrekturen (LNG_LF####, Beispiel TRK_LF0043)

    • Sprachpakete (LNG{PartNumber}_enhancement, Beispiel TRK242_OTC)

  3. Klicken Sie auf Herunterladen und bereitstellen, und wählen Sie den Speicherort aus.
    JD Edwards EnterpriseOne und World Change Assistant
    JD Edwards EnterpriseOne and World Change Assistant
    Das Formular Auswahl der Web-Deploy-Umgebung wird angezeigt.

    Hinweis:

    Wenn der Application Interface Services-(AIS-)Server aktiv ist, werden die heruntergeladenen Packages in die Tabelle EnterpriseOne Software Archive Repository (F96700R) importiert.
  4. Aktivieren Sie im Formular Auswahl der Web-Deployment-Umgebung das Kontrollkästchen Ersetzen, um Daten in der Zielumgebung zu ersetzen, anstatt Daten aus dem Sprachfixpackage anzuhängen.
    Auswahlformular für Web-Deployment-Umgebung
    Auswahlformular für Web-Deployment-Umgebung
  5. Aktivieren Sie das Kontrollkästchen PS920 der Zielumgebung.
  6. Klicken Sie auf OK, um den Download zu starten und das Package bereitzustellen. Das System lädt das ausgewählte Sprachpaket herunter und beginnt mit der Bereitstellung.
  7. Klicken Sie im Formular Deployment-Zusammenfassung in Change Assistant auf Details anzeigen, um den Bildschirm "Deployment-Zusammenfassung" anzuzeigen. Wenn das Deployment abgeschlossen ist, wird der Bericht "Batchaktivität" angezeigt.
    Change Assistant-Deployment - Übersichtsbericht
    Change Assistant-Deployment - Übersichtsbericht

Aufgabe 4: Language Fix-Package-Deployment mit Change Assistant prüfen

Nachdem Sie das Sprachkorrekturpaket mit Change Assistant bereitgestellt haben, prüfen Sie den Bericht "Batchaktivität".

  1. Nach erfolgreichem Abschluss des Deployments wird der Bericht "Batchaktivität" angezeigt. Prüfen Sie, ob der Wert Ersetzen im Bericht auf false gesetzt ist und der Bericht einen Link zum Packageaktivitätsbericht für das bereitgestellte Package TRK_LF0043 enthält.
    Batch-Aktivitätsbericht
    Batchaktivitätsbericht
  2. Klicken Sie auf den Link TRK_LF0043, um den Bericht TRK_LF0043 Summary zu prüfen. Der Abschnitt "Berichte" enthält Links zu den Versionen R96701L und R98403XB.
    Bericht "Paketaktivität - Übersicht"
    Auswertung "Paketaktivitäten - Übersicht"
  3. Prüfen Sie den Bericht Language Update Web Deploy (R96701L) und die vier Versionen des Berichts XML-Daten in Tabelle laden (R98403XB).

Weitere Lernressourcen

Weitere Lernressourcen finden Sie unter LearnJDE.

Produktdokumentation finden Sie unter JD Edwards im Oracle Help Center.