Previous
Next
JavaScript must be enabled to correctly display this content
System Overview Guide
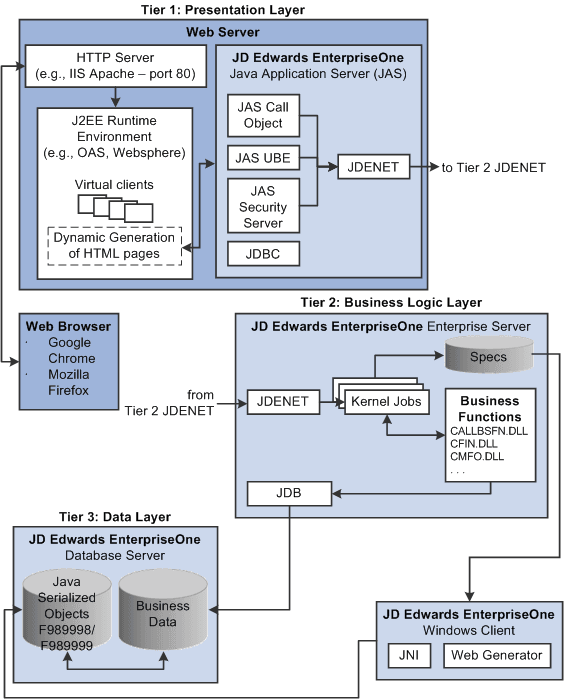
HTML Server Architecture
HTML Server Architecture