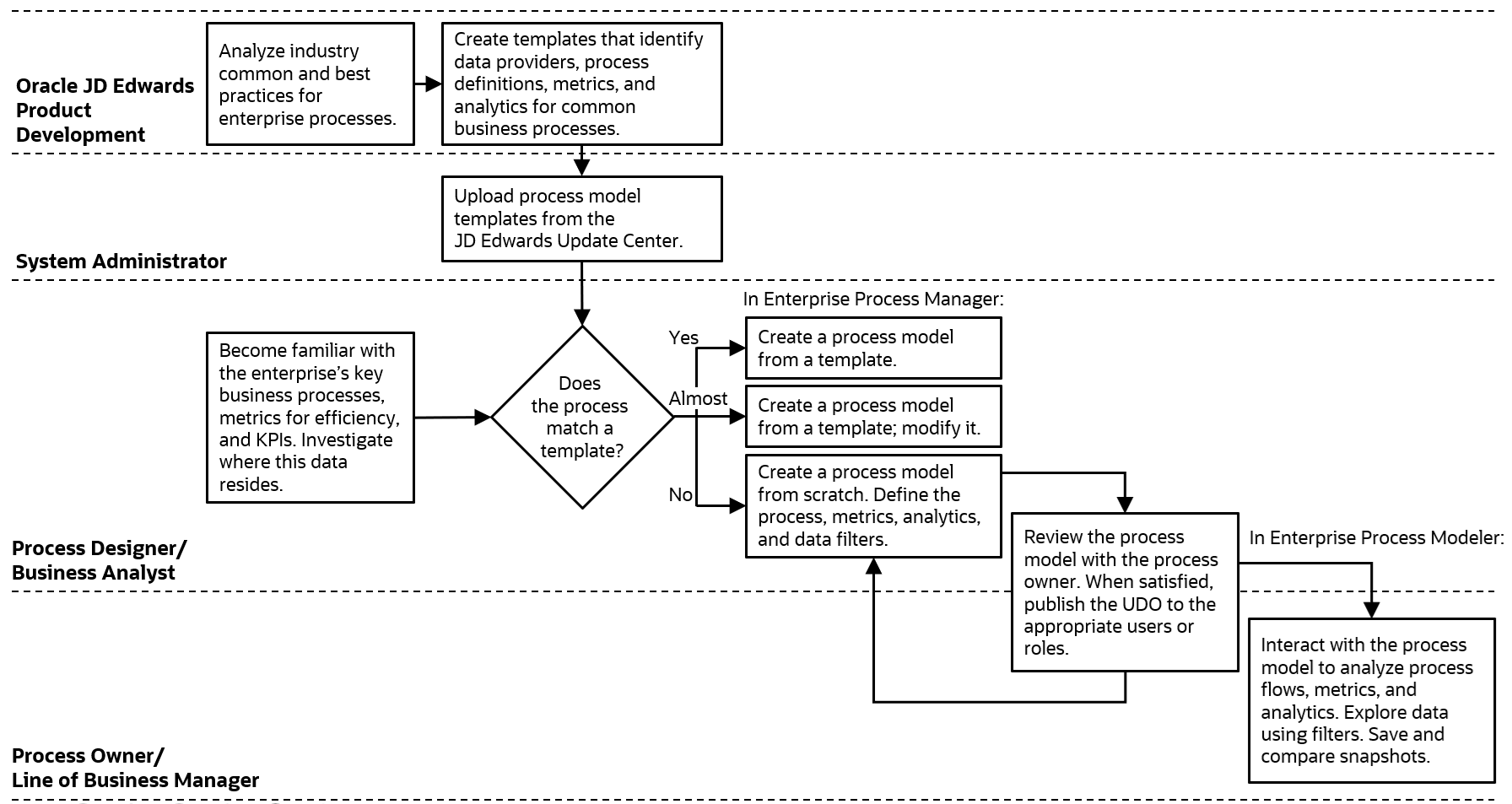
Enterprise Process Flowchart
The following flow chart depicts the different roles and tasks that are involved in defining, creating, and interacting with process models and preconfigured process model templates. The content in this guide focuses on you, the process owner or line-of-business manager, as you analyze your business processes using Enterprise Process Modeler.
