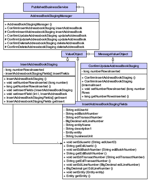
Class Diagram

The following class diagram shows the published business service objects for InsertAddressBookStaging:

Published business service, InsertAddressBookStaging, class diagram.