Introduction

This 30-minute Oracle by Example (OBE) describes how to deploy language fix and language update packages using Change Assistant with the Application Interface Services (AIS) server connection.

In this OBE, you will:

    1. Verify the Change Assistant Update Center and AIS connection preferences.
    2. Search for multi-platform JD Edwards EnterpriseOne language packages on the Oracle JD Edwards Update Center using Change Assistant.
    3. Download and deploy the Turkish language fix package TRK_LF0043 using Change Assistant.
    4. Review deployment reports for the Turkish language fix package TRK_LF0043.

Note:

You can follow the same steps to deploy language update packages using Change Assistant.

Background

Starting with Tools Release 9.2.26.0, Update Manager supports the deployment of multi-platform deliverable (PAR) language package files using the Work With Software Updates application.

You can deploy these language packages using Change Assistant:

  • Cumulative (UN) language packages
  • Language fix packages
  • Language update packages

The language fix and language update packages are multi-platform language packages available on the JD Edwards Update Center.

  • Language Fixes (LNG_LF####, example TRK_LF0043)

  • Language Update Packages (LNG{PartNumber}_enhancement, example TRK242_OTC)

This enhancement enables you to deploy language packages without any dependency on the Windows Deployment Server.

Applying language updates using Change Assistant enables remote patch management and automation.

Task 1: Verifying Change Assistant Update Center and AIS Connection Preferences

To verify the JD Edwards Update Center and the AIS Server connections:

  1. Launch Change Assistant from your desktop.

    The Token Authentication form is displayed if you have not provided the credentials or have an expired token.

      Token Authentication Form    
    Token Authentication Form
    1. Click OK in the Token Authentication form. 
    2. Enter your login credentials and authenticate to launch Change Assistant.
  2. In Change Assistant, from the Edit menu, select Preferences. The Preferences form is displayed.
      JD Edwards EnterpriseOne and World Change Assistant - Preferences Navigation
    JD Edwards EnterpriseOne and World Change Assistant - Preferences Navigation
  3. In the Authentication tab, verify the Update Center credentials.
             JD Edwards EnterpriseOne and World Change Assistant - Preferences 
    JD Edwards EnterpriseOne and World Change Assistant - Preferences
  4. In the AIS tab, enter valid EnterpriseOne AIS credentials.
            Preferences Form - AIS Tab
    Preferences Form - AIS Tab
    • Authorization: Basic
    • USERID: AIS User ID
    • Password: AIS Password
    • Environment: Target AIS Environment
    • Role: *ALL
    • URL: AIS URL
  5. Ensure that the Disable AIS Connection checkbox is not selected.
  6. Click OK to save the preferences. The Status Bar at the bottom of the screen verifies the connections.
             AIS/REST Connection Status
    AIS/REST Connection Status

Task 2: Searching for Language Fix Packages on the Update Center

To search for multi-platform JD Edwards EnterpriseOne language fix packages on the Update Center:

  1. Select Search for Packages from the Change Assistant tree node.
  2. In the Advanced Search section, set these criteria:
    • Type: Select JD Edwards EnterpriseOne.
    • Release: Select 9.2.
    • Platform: Select Multi-platform.
    • Target Environment: Select PS920 or a valid target environment to deploy the package.
    • Search by Names: If required, enter any additional information to reduce the scope of the search.
          JD Edwards EnterpriseOne and World Change Assistant - Advanced Search 
    JD Edwards EnterpriseOne and World Change Assistant - Advanced Search
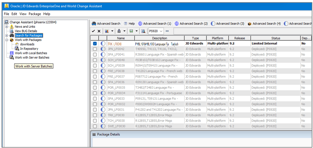
  3. Click Search. The search result displays language fix packages as per the search criteria.
            JD Edwards EnterpriseOne and World Change Assistant - Search Results
    JD Edwards EnterpriseOne and World Change Assistant - Search Results

    The search results are environment aware. The packages that are already deployed to the specified environment are grayed out and not available for selection. You can show or hide the deployed packages using Show and Hide Toggle Buttons buttons.

Task 3: Downloading and Deploying Language Fix Package Using Change Assistant

To download and deploy the language fix package file TRK_LF0043:

  1. On Change Assistant, click delete button on the toolbar to deselect all packages.
            JD Edwards EnterpriseOne and World Change Assistant - Search Results
    JD Edwards EnterpriseOne and World Change Assistant - Search Results
  2. Select the language fix package TRK_LF0043. The package names are in these formats:
    • Language Fixes (LNG_LF####, example TRK_LF0043)

    • Language Packages (LNG{PartNumber}_enhancement example TRK242_OTC)

  3. Click Download To and Deploy and select the location.
            JD Edwards EnterpriseOne and World Change Assistant
    JD Edwards EnterpriseOne and World Change Assistant
    The Web Deploy Environment Selection form is displayed.

    Note:

    When the Application Interface Services (AIS) server is active, the downloaded packages are imported to the EnterpriseOne Software Archive Repository table (F96700R).
  4. In the Web Deploy Environment Selection form, select Replace checkbox to replace data in the target environment instead of appending data from the language fix package.
            Web Deploy Environment Selection Form
    Web Deploy Environment Selection Form
  5. Select the target environment PS920 checkbox.
  6. Click OK to start the download and deploy the package. The system downloads the selected language package and starts deploying it.
  7. In the Change Assistant Deployment Summary form, click Show Details to view the Deployment Summary screen. When the deployment completes, the system displays the Batch Activity report.
             Change Assistant Deployment Summary Report
    Change Assistant Deployment Summary Report

Task 4: Reviewing the Language Fix Package Deployment Using Change Assistant

After deploying the language fix package using Change Assistant, verify the Batch Activity report.

  1. On successful completion of the deployment, the system displays the Batch Activity report. Verify that the Replace value in the report is set to false and the report contains link to the Package Activity Report for the deployed package TRK_LF0043.
             Batch Activity Report
    Batch Activity Report
  2. Click TRK_LF0043 link to review the TRK_LF0043 Summary report. The Report(s) section provides links to the R96701L and R98403XB Versions.
             Package Activity Summary Report
    Package Activity Summary Report
  3. Review the Language Update Web Deploy (R96701L) report and the four versions of the Load XML Data to Table (R98403XB) report.

More Learning Resources

For more learning resources, visit LearnJDE

For product documentation, visit JD Edwards on Oracle Help Center.