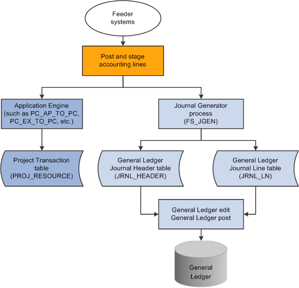
Using a Dual-Feed Data System
This method of posting data from feeder systems simultaneously to PeopleSoft Project Costing and PeopleSoft General Ledger is recommended because:
-
You can post to PeopleSoft Project Costing as often as necessary to keep projects current.
-
Only project-related transactions are posted to PeopleSoft Project Costing.
Standard accounting feeds from feeder systems to PeopleSoft General Ledger are maintained for all transactions.
This diagram illustrates the dual-feed enterprise data flow system:
