Understanding Supplier Change Requests
The Supplier Change Request provides a streamlined, self-service process for reviewing existing information and requesting a change to supplier profile information, including company profile, addresses, contacts, categorization, and payment profile. Requesters—who can be both external and internal users—receive notification of the approval or rejection of their requests if approval is required, and the system updates approved changes directly in the master record. In addition, internal users can use the system to review historical data.
The change request process includes the following functionality:
-
System and change request template setup: As with the online registration process, the change request process is driven by the associated template definition.
-
Self-service change request process using the horizontal navigation that features review and entry pages at each train stop. The process guides requesters including:
-
Internal users, who can request profile changes on behalf of existing suppliers.
-
External users, who can request a change to their company profile.
-
-
Configurable approval definitions for routing the change requests.
-
Invitations and requests for more information as well as other workflow notifications.
-
History: Only internal users can review historical information about the supplier activities, including the new registrations and the requests for changes.
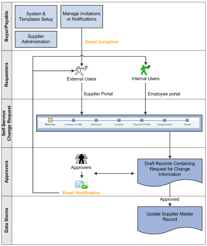
This diagram provides an overview of the supplier change request process.
System setup includes: define system-level options, add optional instructions for supplier change requests, and enable the supplier audit for the supplier change request. The configuration in Approval Framework supports change request approvals. Template setup includes: create supplier change request templates that can be used to selectively provide supplier attributes and supplier profile information in the change request. Customize change request instructions and terms and conditions at the template level. External users can navigate to the Supplier Change Request train stops via links in an email invitation, a Supplier Portal FAQ answer, or a request for more information. Internal users can manage profile changes on behalf of existing suppliers through the employee portal. The available train stops in the change request process are Welcome, Company Profile, Addresses, Contacts, Payment Profile, Categorization, and Submit. The train stops that appear for a particular change request are based on the change request template settings. At each navigational step, the appropriate current profile information from the master record is displayed and available to update. Draft records contain saved or submitted request for change information. Depending on approval definitions, the updates are made directly to the supplier master record or routed for approval. External and internal users returning to the request for change process can provide additional information requested by the approver.
