Component Parameters and Data Flow
The Siebel Intelligent Data Archival is a modular, microservices-driven framework that integrates seamlessly with the Siebel CRM application to perform secure, rule-based archival of data and attachments. The architecture leverages the Siebel REST infrastructure and Helidon microservices for archival, summarization, and retrieval. Optional OCI AI/GenAI capabilities are also used to get the Intelligent Data Summary.
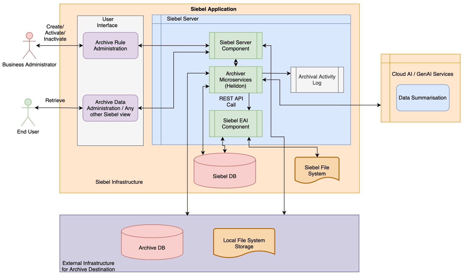
This diagram shows the high-level solution overview:

Summary of the End-to-End Flow
- Rule Definition: The Business Administrator defines archival rules in Siebel.
- Archival Trigger: Activating rules stores and schedules the rules from Helidon microservices.
- Microservice Invocation: Helidon Microservices perform Siebel REST API calls.
- Data Movement: The REST response is read by Helidon, which contains details of data/attachments from the Siebel database and file system.
- Archival Storage: Data is written back to the configured archival destination.
- AI Summarization (optional): The OCI AI Summarization feature is used to get data summaries.
- Audit Logging: Archival activity is logged back in Siebel.
- Retrieval: End users retrieve summaries or complete records, as needed.