Party Model

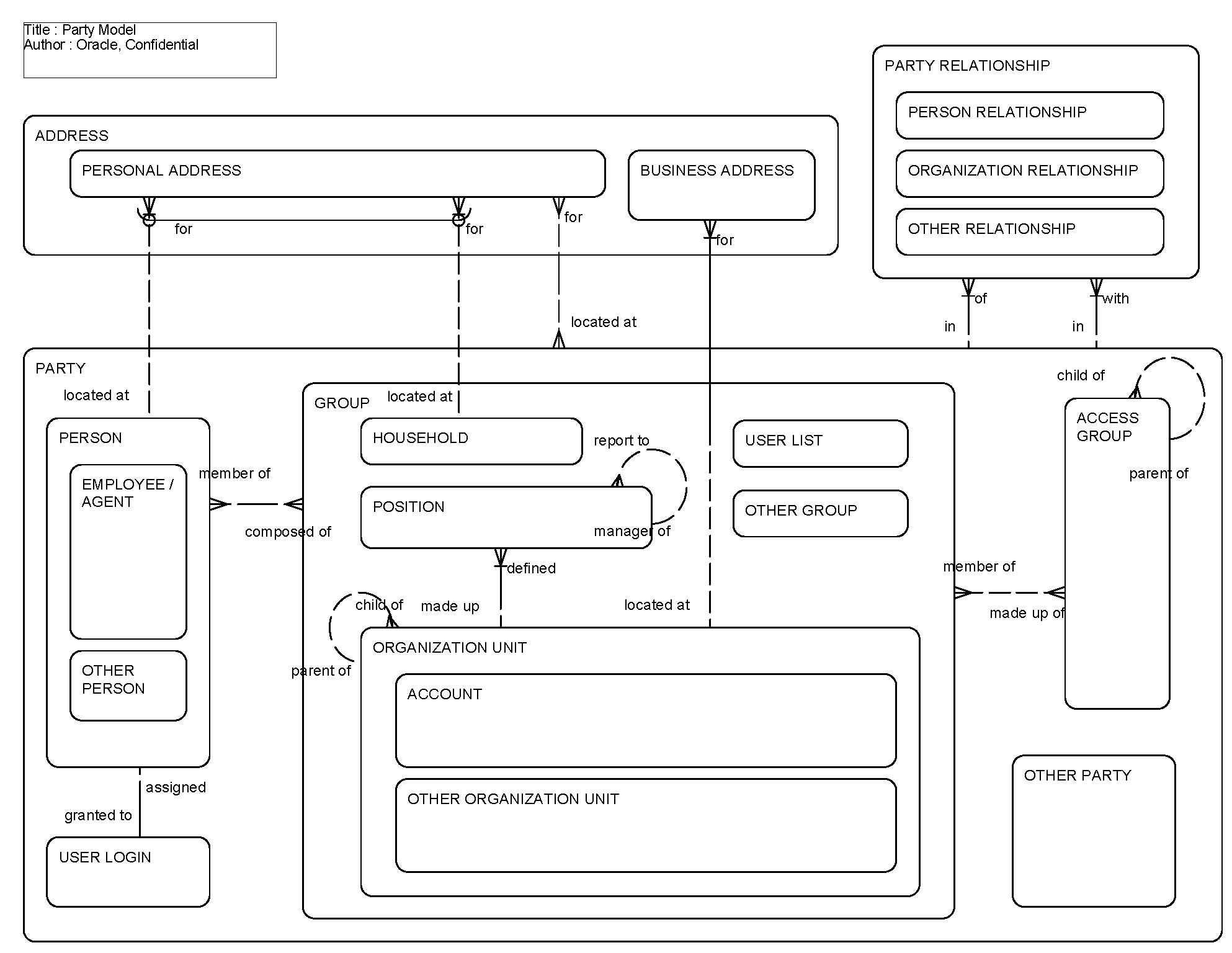
This ERD (see the following figure) illustrates the structure of the party entity, its significant subtypes, and relationships. A party is either a person or some grouping of people such as an organization, a household, a position or a list of users. A person can be an employee or agent of the company using Siebel Business Applications. A person can also be considered a user if he or she has been granted user login credentials. An access group is a type of party that is made up of one or more groups. Addresses can be tracked for a person, a household, or an organization.

Party Model: This image is described in the surrounding text.

The following table lists the entities in this ERD and their corresponding tables.

Entity Table

Access Group

S_PARTY

Account

S_ORG_EXT, S_PARTY

Business Address

S_ADDR_ORG (Siebel Cross-Industry Applications) S_ADDR_PER (Siebel Industry Applications)

Employee/Agent

S_EMP_PER, S_CONTACT, S_PARTY

Group

S_PARTY

Household

S_ORG_GROUP, S_PARTY

Organization Relationship

S_ORG_REL (Siebel Cross-Industry Applications) S_PARTY_REL (Siebel Industry Applications)

Organization Unit

S_ORG_EXT, S_PARTY

Party

S_PARTY

Party Relationship

S_PARTY_REL

Person

S_CONTACT, S_PARTY

Person Relationship

S_PARTY_REL or S_CONTACT_REL

Personal Address

S_ADDR_PER

Position

S_POSTN, S_PARTY

User List

S_PARTY

User Login

S_USER