Public Sector Incident Management
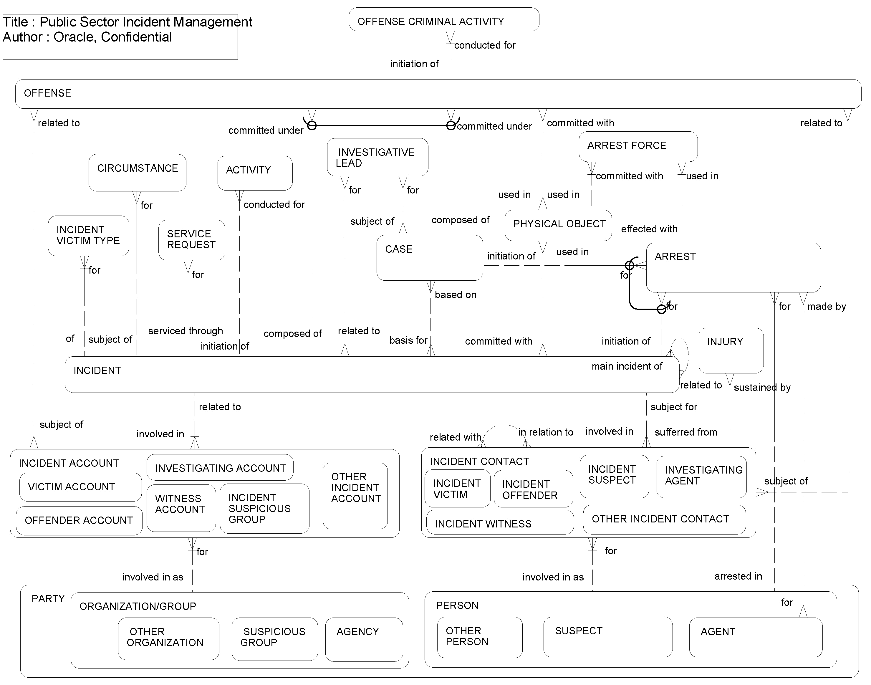
This ERD (see the following figure) illustrates how an incident is related to investigative lead and case. It shows how a party, such as a person, organization, or group, becomes involved in the incident in different roles such as victim, offender, witness, suspect, or owner of the incident. It includes the offense committed and any arrest initiated by the incident or case. The physical object used in the offense, arrest, and incident, as well as the activity and the service request related with the incident, are also shown.
The following table lists the entities in this ERD and their corresponding tables.
| Entity | Table |
|---|---|
|
INCIDENT |
S_INCIDENT |
|
PARTY |
S_PARTY |
|
PERSON |
S_CONTACT, S_USER |
|
ORGANIZATION/GROUP |
S_ORG_EXT |
|
INCIDENT ACCOUNT |
S_INCIDNT_ACCNT |
|
INCIDENT CONTACT |
S_INCIDENT_CON |
|
INJURY |
S_INCTCON_INJRY |
|
INCIDENT VICTIM TYPE |
S_INCDNT_VCTMTP |
|
CIRCUMSTANCE |
S_CIRCUMSTANCE |
|
SERVICE REQUEST |
S_SRV_REQ |
|
ACTIVITY |
S_EVT_ACT |
|
INVESTIGATIVE LEAD |
S_CASE_LEAD |
|
CASE |
S_CASE |
|
PHYSICAL OBJECT |
S_ASSET |
|
ARREST |
S_ARREST |
|
ARREST FORCE |
S_ARREST_FORCE |
|
OFFENSE |
S_OFFENSE |
|
OFFENSE CRIMINAL ACTIVITY |
S_OFFENSE_ACT |