Universal Customer Master
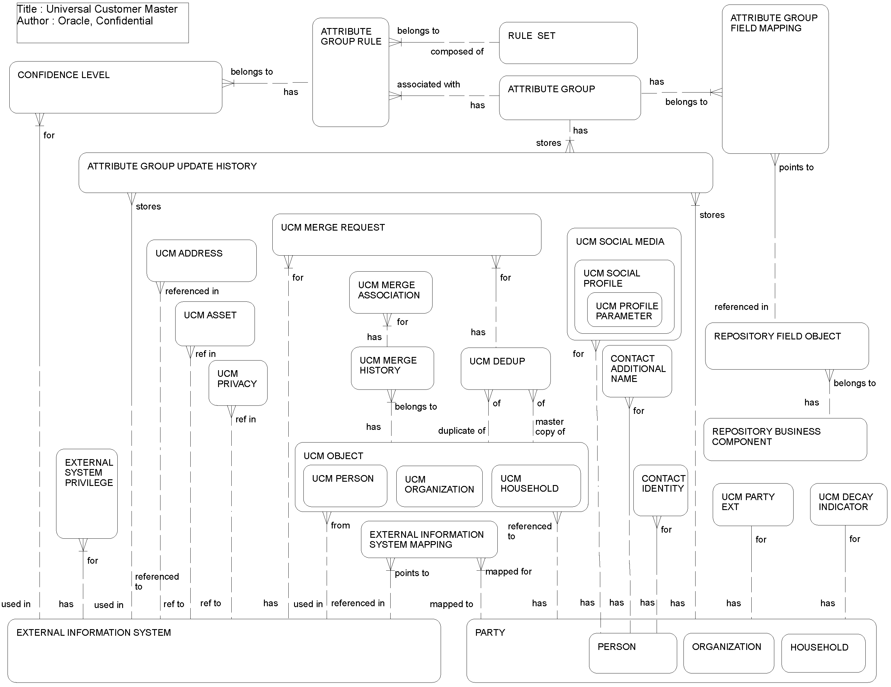
This ERD (see the following figure) illustrates how Universal Customer Master works with external applications and the Siebel application. This ERD also shows the UCM engine schematics including the survivorship rule set and its relationship with repository-based information, UCM objects, and operations such as deduplication, merge, and history of changes.
The following table lists the entities in this ERD and their corresponding tables.
| Entity | Table |
|---|---|
|
Attribute Group |
S_UCM_ATGP |
|
Attribute Group Field Mapping |
S_UCM_ATGP_FLD |
|
Attribute Group Rule |
S_UCM_ATGP_RULE |
|
Attribute Group Update History |
S_UCM_CON_ATGP, S_UCM_ORG_ATGP, S_UCM_OGP_ATGP |
|
Confidence Level |
S_UCM_CONF_LVL |
|
Contact Additional Name |
S_CONTACT_NAME |
|
Contact Identity |
S_CON_IDNTY_DOC |
|
External Information System |
S_CIF_EXT_SYST |
|
External Information System Mapping |
S_CIF_CON_MAP, S_CIF_ORGRP_MAP, S_CIF_ORG_MAP |
|
External System Privilege |
S_CIF_SYS_DTL |
|
Named Hierarchy |
S_DYN_HRCHY |
|
Named Hierarchy Account |
S_DYN_HRCHY_REL |
|
Rule Set |
S_UCM_RULE_SET |
|
UCM Address |
S_UCM_ADDR_PER |
|
UCM Asset |
S_UCM_ASSET |
|
UCM Child Object |
S_UCM_CON_CHILD, S_UCM_OGP_CHILD, S_UCM_ORG_CHILD |
|
UCM Decay Indicator |
S_UCM_CON_DECAY, S_UCM_ORG_DECAY |
|
UCM Deduplication |
S_UCM_DEDUP |
|
UCM Merge Association |
S_UCM_MRG_ASSOC |
|
UCM Merge History |
S_UCM_CON_MERGE, S_UCM_ORG_MERGE, S_UCM_ORGRP_MRG |
|
UCM Merge Request |
S_UCM_MERGE_REQ |
|
UCM Named Hierarchy |
S_UCM_HRCHY |
|
UCM Named Hierarchy Account |
S_UCM_HRCHY_REL |
|
UCM Object |
S_UCM_CONTACT, S_UCM_ORG_EXT, S_UCM_ORGGRP |
|
UCM Party Ext |
S_PARTY_UCMX, S_CONTACT_UCMX |
|
UCM Privacy |
S_UCM_PRIVACY |
|
UCM Social Media Profile of Contacts |
S_UCM_CN_SMPROF, S_CONSMPROF_UPD, S_CIF_SMPROFMAP |
|
UCM Social Media Profile Attribute of Contacts |
S_UCM_CN_SMATTR, S_CIF_SMATTRMAP |