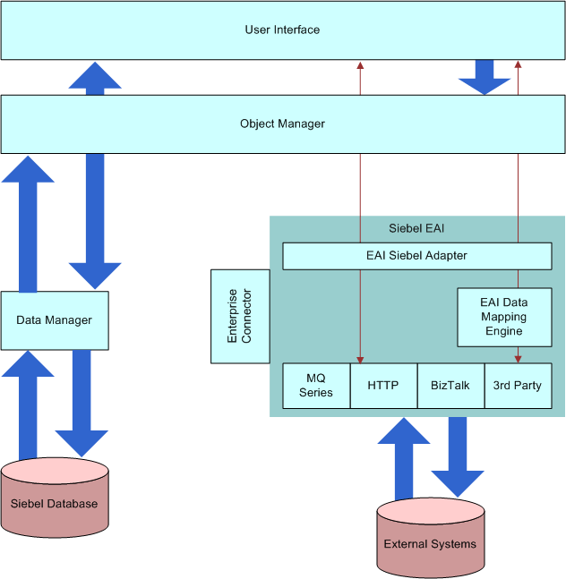
Siebel EAI Architecture
The following image illustrates the Siebel EAI architecture, which includes the EAI Siebel Adapter, the EAI Data Mapping Engine, and multiple transports (MQ Series, HTTP, BizTalk, 3rd Party) that can facilitate data integration with different external systems.

Because data management functions are abstracted to the object layer, declarative configuration can be used instead of a procedural configuration, such as scripting. Declarative configuration improves and simplifies configuration work while lowering the costs associated with maintenance.