Rule Sets and Rules Flow Chart

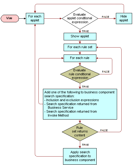
You create both rule sets and rules in the Rule Sets view. The following figure shows the relationship of rules and rule sets to applets and views.

This section contains the following topics:

Relationship of Rules and Rule Sets to Applets and Views. In this image, Evaluate applet conditional expression is a decision point. If False, Hide applet. If true, Show applet. Show applet is connected to For each rule set. For each rule set is connected to For each rule. For each rule is connected to the decision point, Evaluate rule conditional expression. If FALSE, go back to For each rule. If TRUE, Add one of the following to business component search specification. Add one of the following to business component search specification is connected to decision point Rule set returns content. If FALSE, go to For each rule set. If TRUE, Apply search specification to business component. Apply search specification to business component is connected to For each applet. View is connected to For each applet at the start of the image.