Overview of the Reversed Receipts Report

This topic contains summary information about the Reversed Receipts Report.

Overview

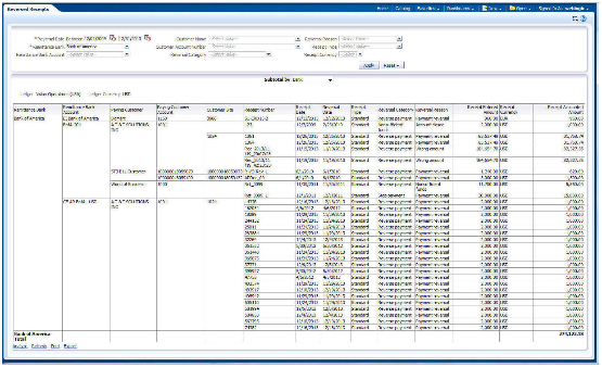
The Reversed Receipts Report lets you review receipt reversals by reversal date and remittance bank.

This image shows output from the Reversed Receipts Report.

Key Insights

The report displays results and total receipts by bank, customer or reversal reason. You can optionally review specific receipts according to the parameters that you specify.

Frequently Asked Questions

The following table lists frequently asked questions about the Reversed Receipts Report.

FAQ

Answer

How do I find this report?

Reports and Analytics pane - Shared Folders - Financials - Receivables - Receivables Balances

Who uses this report?

Financial Manager when analyzing causes of reversals.

When do I use this report?

To review receipt reversals by reversal date and remittance bank, and categorize by stop payments, insufficient funds, and receipts entered in error.

What can I do with this report?

Schedule as needed.

What type of report is this?

Oracle Transactional Business Intelligence

Related Subject Areas

This report uses these subject areas:

  • Receivables - Standard Receipt Application Details Real Time

  • Receivables - Miscellaneous Receipts Real Time