Disconnect or reject an incoming call from the Fusion application or the toolbar application
Now you set up functionality to reject an incoming call or, disconnect the accepted call.
You can reject or disconnect a call from your media toolbar application and from the Fusion application.
Overview of the tasks
- Part 1: Rejecting/disconnecting a call from your media toolbar
application
- Add an event handler for the Disconnect button click event.
- Define the
callDisconnectedEventHandlerfunction. - Define the functions
disconnectCallandrejectCallin theintegrationActionHandler.tsfile. - Implement the
rejectCall()andhangupCall()functions in thevendorHandler.tsfile based on your CTI supplier's SDK. - Define the function
notifyCallDisconnectedToFusionin thefusionHandler.tsfile.
- Part 2: Rejecting or disconnecting a call from the Fusion application
- Add cases for reject and disconnect to
listenToToolbarInteractionCommandsFromFusionin theintegrationEventsHandler.tsfile.
- Add cases for reject and disconnect to
Part 1: Rejecting or disconnecting a call from your media toolbar application
Once the agent clicks on the Reject or Disconnect button, the call-panel component
fires an event notifying its container where the component is loaded. In our case,
the component is loaded in the media toolbar application. An event is similarly
fired when the Reject button is selected. When a call is disconnected before the
call is accepted by the agent, an event with the payload
disconnectionState as REJECT is fired and when a call is
disconnected after the call is accepted by the agent, an event with payload
disconnectionState as WRAPUP is fired.
From the container, an event handler must be defined to handle these events.
The following diagram shows the sequence of actions to be performed when the agent accepts the call from the media toolbar application:

Here's the agent call flow:
- The agent clicks on the Reject button from the media toolbar application.
- The Partner application notifies the CTI supplier to reject the call.
- Once the CTI supplier notifies the partner application that the call is
rejected, the partner application can fire the
closeCommEventaction with the reason as REJECT. - Once the Fusion application identifies this action, the call dialog box will
be discarded from the UI.
The following steps show you how to implement this in your toolbar application:
1. Add an event handler for the disconnect button click event
Add the Reject button clicked event handler in call-panel component as in the following example of the index.html file:
<oj-bind-if test="[[callContext().state === 'RINGING' || callContext().state === 'ACCEPTED']]">
<call-panel call-context="[[callContext]]"
on-accept-button-clicked="[[ callAcceptedEventHandler ]]"
on-disconnect-button-clicked="[[ callDisconnectedEventHandler ]]"></call-panel>
</oj-bind-if>
2. Define callDisconnectedEventHandler function
Define the callDisconnectedEventHandler function in the
appController.ts file as shown in the following example. The
callDisconnectedEventHandler function internally calls two
other functions,disconnectCall, which is defined in
integrationActionHandler,
andupdateCallPanelState, which is defined in
appController.ts itself.
//.....
//.....
import "oj-c/button";
// ....
class RootViewModel {
// ....
constructor() {
// ....
};
public callDisconnectedEventHandler: (event: any) => void = (event: any): void => {
if (event.detail.disconnectionState === 'WRAPUP') {
this.integrationActionHandler.disconnectCall(this.callContext().eventId, event.detail.disconnectionState).then(() => {
this.updateCallPanelState('DISCONNECTED');
}).catch(() => {
console.log("Error: Unable to accept the call.")
});
} else if (event.detail.disconnectionState === 'REJECT') {
this.integrationActionHandler.rejectCall(this.callContext().eventId, event.detail.disconnectionState).then(() => {
this.updateCallPanelState('DISCONNECTED');
}).catch(() => {
console.log("Error: Unable to accept the call.")
});
}
}
public updateCallPanelState = (state: string) => {
this.callContext({...this.callContext(), state: state});
}
//...
}
}
3. Define the functions disconnectCall and rejectCall in integrationActionHandler.ts file
The disconnectCall function contains the logic to notify your CTI
supplier to hang up or reject the call and also it contains the logic to notify the
Fusion application that the call is disconnected by firing the
closeCommEvent action.
import { IntegrationEventsHandler } from "./integrationEventsHandler";
import { ICtiVendorHandler } from "./vendor/ICtiVendorHandler";
import { VendorHandler } from "./vendor/vendorHandler";
import { FusionHandler } from "./fusion/fusionHandler";
export class IntegrationActionHandler {
private vendor: ICtiVendorHandler;
private integrationEventsHandler: IntegrationEventsHandler;
constructor(integrationEventsHandler: IntegrationEventsHandler) {
this.vendor = new VendorHandler();
this.integrationEventsHandler = integrationEventsHandler;
}
// .....
public async disconnectCall(eventId: string, disconnectionState: string): Promise<void> {
await this.vendor.rejectCall();
await FusionHandler.notifyCallDisconnectedToFusion(eventId, disconnectionState);
}
public async rejectCall(eventId: string, disconnectionState: string): Promise<void> {
await this.vendor.rejectCall();
await FusionHandler.notifyCallDisconnectedToFusion(eventId, disconnectionState);
}
}
4. Implement rejectCall() and hangupCall() functions in vendorHandler.ts file based on your CTI provider's SDK
See your CTI supplier's documentation to identify how an incoming call is notified to
the CTI application using their API.The incomingCallNotificationHandler function
must be called from there. You can add the logic in
vendorHandler.ts file:
import { ICtiVendorHandler } from './ICtiVendorHandler';
export class VendorHandler implements ICtiVendorHandler {
// ....
public async rejectCall() {
// TODO: call the vendor specific api to reject a call
}
public async hangupCall() {
// TODO: call the vendor specific api to hangup a call
}
// ....
}
5. Define function notifyCallDisconnectedToFusion function in fusionHandler.ts file
From the fusionHandler.ts, you notify the Fusion application that
the call is rejected by firing the closeCommEvent action.
export class FusionHandler {
// ...
public static async notifyCallDisconnectedToFusion(eventId: string, disconnectionState: string): Promise<void> {
let request: IMcaCloseCommEventActionRequest = FusionHandler.frameworkProvider.requestHelper.createPublishRequest('closeCommEvent') as IMcaCloseCommEventActionRequest;
request.setReason(disconnectionState);
const newCommResponse: any = FusionHandler.callToNewCommResponseMap.get(eventId);
if (newCommResponse) {
for (const property in newCommResponse) {
request.getInData().setInDataValueByAttribute(property, newCommResponse[property]);
}
}
//TODO pass unique identifier from your CTI data
request.setEventId(eventId);
request.setAppClassification(FusionHandler.appClassification);
const operationResponse: IMcaCloseComActionResponse = await FusionHandler.phoneContext.publish(request) as IMcaCloseComActionResponse;
}
// ...
}
Part 2: Rejecting or disconnecting incoming calls from the Fusion application
Now, when an agent clicks on Decline button from the Fusion call notification, it notifies your media toolbar application and your CTI supplier that the call is disconnected by the agent. The following diagram shows the sequence of actions to be performed when an agent rejects the call from the Fusion application:

- When the agent clicks on the Decline button in the
Fusion application, the
onToolbarInteractionCommandevent is fired with the command asreject. - The partner application receives this event and if the event is to reject a call, the partner application notifies the CTI supplier to reject the call.
- Once the CTI supplier notifies the partner application that the call is
rejected, the partner application can fire the
closeCommEventaction with the reason as REJECT. - Once the Fusion application identifies this action, the call dialog box will be discarded from the UI.
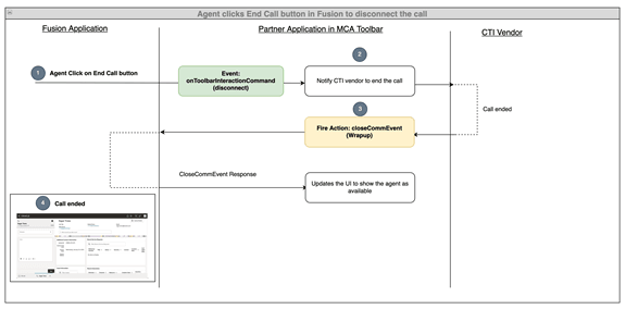
The following diagram shows the sequence of actions performed when the agent disconnects an ongoing call from the Fusion application:

- When the agent clicks on the End Call button in the
Fusion application, the
onToolbarInteractionCommandevent is fired with the command asdisconnect. - The partner application receives this event and if the event is to disconnect a call, the partner application notifies the CTI supplier to disconnect the call.
- Once the CTI supplier notifies the partner application that the call has
been disconnected, the partner application can fire the
closeCommEventaction. - Once the Fusion application identifies this action, it displays the wrap-up window in the UI.
1: Add cases for reject and disconnect in listenToToolbarInteractionCommandsFromFusion in integrationEventsHandler.ts
export class IntegrationEventsHandler {
// ....
public listenToToolbarInteractionCommandsFromFusion(command: string): void {
switch (command) {
case "accept":
this.ctiAppViewModel.callAcceptedEventHandler(null);
break;
case "disconnect":
this.ctiAppViewModel.callDisconnectedEventHandler({detail: {disconnectionState: "WRAPUP"}});
break;
case "reject":
this.ctiAppViewModel.callDisconnectedEventHandler({detail: {disconnectionState: "REJECT"}});
break;
}
}
// ....
}
Verify your progress
Once you complete the above steps, use ojet serve to start your
application and sign in to your Fusion application. Open the media toolbar and make
your agent available for calls by clicking on the agent availability button. Now,
start a call to your customer care number. You'll receive the incoming call
notification in your media toolbar application and your Fusion window. You can
accept the call from your media toolbar application or your Fusion application. Once
you accept the call, your media toolbar state will be changed to ACCEPTED state and
the engagement will get opened in your Fusion application. You can disconnect the
call from your media toolbar application or your Fusion application. Once you
disconnect the call, your media toolbar state will change to DISCONNECTED state.