Rule Templates, Rules, and Rule Sets for Time and Labor
You configure time validations, processing, and compliance using fast formula, rule templates, rules, and rule sets.
Rule Templates
Rule templates make it easy to adapt a formula for use with different rules. The formula parameters and outputs are easy to identify and configure in a template. You don't have to work with the whole formula statement to figure out what details you must change to achieve a particular result.
The rule template makes sure that you satisfy these conditions:
- The parameters are of the correct parameter type.
- The output uses only specific time attributes.
- The correct number of outputs is associated with the formula results.
Rules
When you create a rule, you select a template to use rather than a formula. The template automatically populates the description of all outputs and helps you enter correct parameter values. You can create multiple rules from a single template, varying the parameter and output values of each rule. For example, you create two rules using a time entry rule template for maximum period. The defined maximum limit of the rules is 36 and 40 hours, respectively.
| Rule Type | Description | Rule Use Example |
|---|---|---|
| Advanced time category | Defines advanced conditions that you then associate with a time category. | Create time interaction rules to find time events or time entries that don't match published schedule times. |
| Time calculation | Creates or updates time card entries and uses the data to create calculated results based on formula logic. | Handle overtime or premium pay by updating reported time or creating other calculated time. |
| Time device | Evaluates time events imported from time collection devices and creates time entry exceptions. | Create time entry exceptions for entries affected by time reported outside the specified grace period. |
| Time entry | Validates time card entries and generates a message with a defined severity. | When reported time exceeds a specified weekly maximum, display the specified message. |
| Time submission | Identifies when to automatically save and submit time card entries created with time events imported from time collection devices. | Automatically save a time card after each Out application event. |
| Workforce compliance | Identifies upcoming compliance exceptions by reviewing time card data and unprocessed time events to help you prevent or quickly fix any exceptions. | Notify managers when young people are approaching mandated worked time limits. |
Rule Sets
A rule set is a date-effective collection of rules or rule sets of the same type. Effective dates enable you to add, delete, and edit rules and embedded rule sets within the rule set. You associate rule sets to groups of workers with similar time validations or processing requirements with time processing profiles.
Associations Among Formulas, Rule Templates, Rules, and Rule Sets
This high-level flow shows the association among formulas,
rule templates, rules, and rule sets.
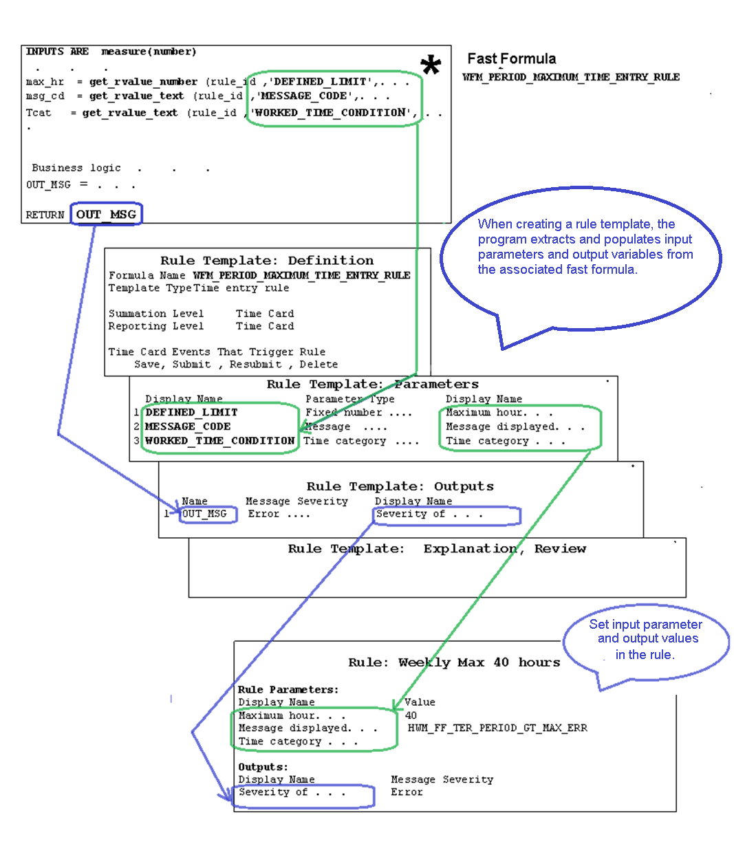
This more detailed example follows the Defined_Limit parameter, used to set the maximum number of work hours. You see the parameter in the time entry rule formula associated with the rule template. It appears on the parameters page of the rule template, and then in the parameters section of the rule.
