EPM for Sustainability Now Supports Scope 3 Category 6 (Business Travel Emissions) and Includes New Dashboards and Forms for Explainability
The EPM for Sustainability application has been updated to support the GHG Protocol Scope 3.6 (Business Travel emissions), by including new and updated forms, dashboards, calculations, and reports.

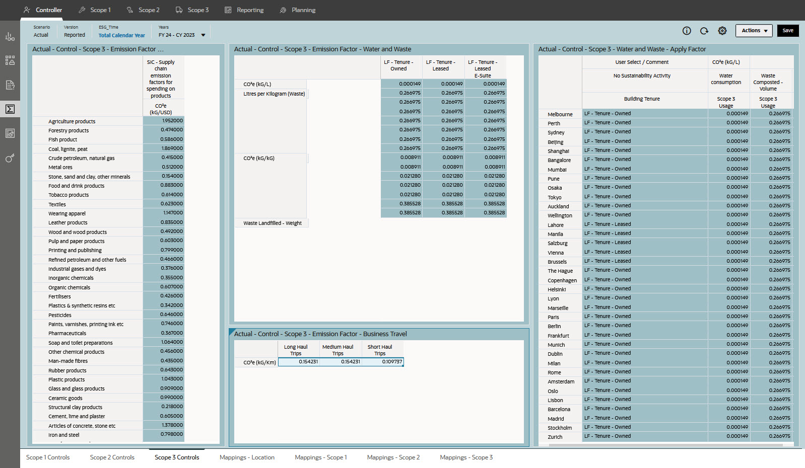
Scope 3 Controls Dashboard with Business Travel Emission Factor
Additionally, new dashboards and forms are available for Controllers:
- Check Base Level Calculation – Review all of the loaded data by energy type, the factors that have been applied, and all of the calculation outputs. You can also see the formulas behind the calculations.
- Check Detail to Reporting – Reconcile and validate data between the Emission cube and the ASO reporting cube with side-by-side dashboards.
- All Scope Emissions Load – Load scope data using this input form as an alternative method for loading scope data, for those who don’t want to use flex forms or other methods.
NOTE: EPM for Sustainability is a best practice configurable application and not a supported Planning module. Both "Modules" and "Solutions" provide best practices. However, "Modules" are fully supported capabilities in EPM Cloud. On the other hand, "Solutions" are intended to be configured applications that deliver rapid time to value. For assistance with EPM for Sustainability, contact Cloud Customer Connect.
Business Benefit:
- EPM for Sustainability’s support for the GHG Protocol Scope 3.6 (Business Travel emissions) helps align EPM for Sustainability more fully with the GHG protocol and allows customers to include business travel emissions in their ESG reporting and planning.
- The new dashboards and forms enhance the explainability of the data process and provide visibility to the EPM for Sustainability Carbon Calculator, help validate reporting mappings, and enhance ease of use for data loading for those who don’t want to use flex forms.
Tips And Considerations
Existing customers note the following tasks to perform after applying the update:
- Deploy all Calculate Actual rules after updating.
- Follow the tasks described in "Updating EPM for Sustainability" if you want to take advantage of Scope 3 Category 6 (Business Travel emissions).
Key Resources
- Administering and Working with EPM for Sustainability, available on the EPM for Sustainability Solution Release Information page on Cloud Customer Connect
- "Updating EPM for Sustainability"
- "Reviewing Outputs"