Change Question Text Without Requiring New Revision
Choose whether or not to create a new question revision when making changes to the question text and acceptable responses. For example, you may not want to version the question when making minor wording changes that wouldn't materially affect responses. This can avoid unnecessary requalification cycles as the existing responses are likely still valid. With this enhancement, you can now decide whether or not a new question revision is needed.
When accessing active questions, you are now directed to the View Question page instead of the Edit Question page. On both the View Question and Manage Questions page, the Edit action is now split into two actions: Edit Current Revision and Create New Revision.

View Question

Manage Questions
Edit Current Revision:
This feature introduces the ability to update question text and response text, along with their corresponding translations, within the current revision. Attributes that could be previously modified without triggering a revision can now be modified in either the current revision or a new one. This includes attributes such as critical question, allow response comments, question attachments, hint, or preferred response. You must decide whether to edit the current revision or create a new revision up front. Recommend training administrators on when to update question text or acceptable response text in the same revision. All the in-progress questionnaires will be affected and responders will start seeing the latest changes immediately.
In the example illustrated in the following screenshot, to correct a typo or to add translations, the user may choose to edit the current revision. Some other modifiable attributes are also highlighted.

Edit Current Revision
Create New Revision:
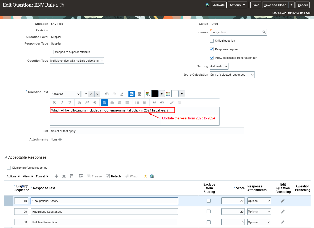
If the changes you're making to the question text are significant, as in the following example, updating the year in the question text, you may want to create a new revision. With the exception of question text and acceptable response text, all other attributes that previously required a new revision for modifications must still be modified in a new revision. These attributes include question type, scoring, response required, adding or deleting an acceptable response, response attachments or editing branching questions.

Create New Revision
This provides users with greater flexibility and control in managing questions. Users can make informed decisions about question revisions, ensuring that updates align with their specific needs while maintaining the integrity of existing responses and reducing the qualification burden.
Steps to Enable
Use the Opt In UI to enable this feature. For instructions, refer to the Optional Uptake of New Features section of this document.
Offering: Procurement No Longer Optional From: Update 24D
Tips And Considerations
- The feature, Support Multiple Languages on Questionnaires, must be enabled before you can use this feature. The opt-in will expire in Update 24D.
- There are still attributes that can't be changed even with the create new revision action just as in previous releases, such as question level or responder type.
- With this feature, you can also update the question text and acceptable response text for the current revision via the Supplier Qualification Questions REST.
Access Requirements
Users who are assigned a configured job role that contains this privilege can access this feature:
- Edit Supplier Qualification Question (POQ_EDIT_SUPPLIER_QUALIFICATION_QUESTION)
This privilege was available prior to this update.