Replenishment Status
On the Manage Inventory page, you can search for an item by entering the search parameters to see the replenishment status for the items you manage.
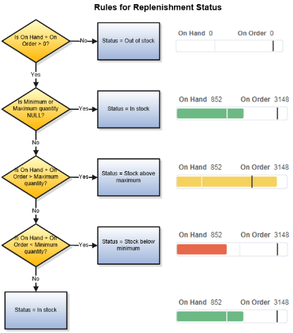
Status Meter Gauge
With the status meter gauge, you have a visual indicator of your replenishment item's status. There are quantities that make up the status gauge. These quantities are also available as separate columns for export.
-
The on-hand quantity represents the total quantity of an item stored at either the organization or the subinventory.
-
The on-order quantity includes the sum of replenishment requests, purchase requisitions, open purchase orders, shipments, and receipts. The on hand and on order quantities, are added to become the projected on-hand quantity and is compared against the minimum and maximum quantities to give you the replenishment status.
With this comparison, replenishment can have one of these statuses:
-
Out of stock: If the available quantity is less than 0.
-
In stock: If the minimum and maximum quantity is null or if the available quantity is greater than the minimum quantity.
-
Stock above maximum: If the available quantity is greater than the maximum quantity.
-
Stock below minimum: If the available quantity is less than the minimum quantity.
This figure illustrates the rules for replenishment status:

Requiring Replenishment
With requiring replenishment, you can return all replenishment items that must be replenished in order to avoid a stock out. You can also use this criterion to return items that don't have minimum and maximum quantity thresholds defined.
The rules for requiring replenishment include these steps:
-
If the minimum quantity for the item is null, then replenishment is unknown, and requiring replenishment will return the Missing min-max quantities error.
-
If the minimum quantity is 0, then replenishment isn't required.
Note:Setting the minimum quantity to 0, you can temporarily suspend replenishment of an item.
-
If the projected on-hand quantity is greater than the minimum quantity, then replenishment isn't required.
-
If the projected on-hand quantity is less than the minimum quantity, then replenishment is required.
This figure illustrates the rules for requiring replenishment:
