Employee Integration
Employee Data Integration
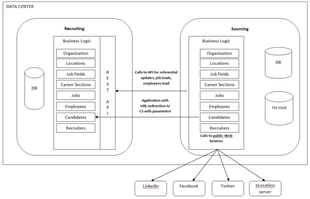
Your organizations' employee data by needs to be imported to Sourcing. Sourcing imports
employees from Recruiting that have an account in SmartOrg, not internal candidates. Without the
SmartOrg account, we do not have the Location, Organization and Job Role information needed to
import the employee data accurately.
Note: If your employees are internal candidates, the first
step in getting them imported is to convert them into employees. This can be done with
TCC.
