Employee Integration

Employee Data Integration

Your organizations' employee data by needs to be imported to Sourcing. Sourcing imports employees from Recruiting that have an account in SmartOrg, not internal candidates. Without the SmartOrg account, we do not have the Location, Organization and Job Role information needed to import the employee data accurately.
Note: If your employees are internal candidates, the first step in getting them imported is to convert them into employees. This can be done with TCC.

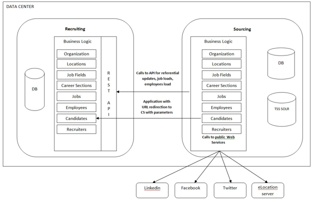
The image shows the data flow between Recruiting and Sourcing.