1 Compliance Statement
About ACS Compliance
Introduction to ACS Compliance
This document states the compliance of the Convergent Charging Controller ACS component against the following INAP, CAP, and MAP protocol specification documents:
- ETSI INAP – ETS 300 374-1 Intelligent Network Capability Set 1 (CS1); Core Intelligent Network Application Protocol (INAP); Part 1: Protocol specification
- CS2 INAP – ITU-T Q1228: Interface Recommendation for intelligent network Capability Set 2: Part 1
- CAP2 – ETSI TS 101 046 V7.1.0 CAMEL Application Part (CAP) specification (GSM 09.78 version 7.1.0 Release 1998)
- CAP3 – ETSI TS 129 078 V4.8.0 CAMEL Application Part (CAP) specification (3GPP TS 29.078 version 4.8.0 Release 4)
- CAP4 – 3GPP TS 29.078 V11.2.0 (CAMEL) Phase 4; CAMEL Application Part (CAP) specification (Release 11)
- MAP – GPP TS 29.002 V7.2.0 Mobile Application Part (MAP) specification; (Release 7)
This document states compliance only for the protocols listed above when used by the ACS component to handle voice calls. ACS uses all the protocols, except the MAP protocol, to communicate with Service Switching Points (SSPs) or Specialized Resource Functions (SRFs).
ACS uses the MAP protocol for retrieving location information. This document covers the use of only the MAP AnyTimeInterrogation operation that is sent by the slee_acs binary when charging for a voice call. See Real Time Charge, Location Information Retrieval Message Sequence for more information.
ACS also handles other protocols by using plugin shared libraries or interfaces that do protocol conversion. Many of these additional pieces of software are part of the Convergent Charging Controller product. Protocols that are handled in this way include DIAMETER, MAP (USSD parts), MAP (SMS parts), SMPP, EMI, CAP3/GPRS and SIP. You can also write custom plugins and interfaces for handling protocols by using the Convergent Charging Controller Software Developer's Kit (SDK), see SDK Developer's Guide for more information. The ACS Protocol Implementation Conformance Statement guide does not cover the use of these additional protocols.
ACS is not fully compatible with CS2, although some CS2 operations are implemented. Some SSPs implement a few CS2 operations and ACS is able to use these operations to provide additional functionality to the functionality that is available with CS1; for example, see Post Answer Beep or Announcement Message Sequence .
Note:
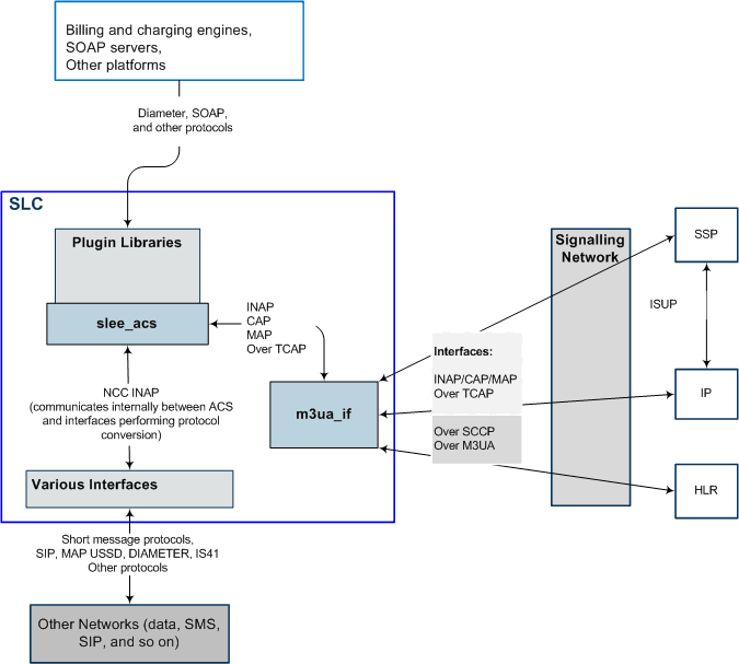
INAP is used for internal communication between ACS and various interfaces which perform protocol conversion. This use of INAP is not covered by this document. In addition, this document describes ACS compliance for the INAP or CAP protocol layer only, with some mention of the TCAP protocol layer. It does not describe ACS compliance with lower layers of the stack.Relationship of ACS to INAP, CAP, and MAP Interfaces Diagram
The following diagram shows the relationship between ACS and the INAP, CAP, and MAP interfaces, (also known as layers) covered in this document.
Note:
The INAP, CAP, MAP, and TCAP layers in this diagram are the only layers described by this document. This document does not describe ACS compliance with the SCCP and M3UA layers.Figure 1-1 Relationship of ACS to INAP, CAP, and MAP Interfaces
