1 Overview of the Solution Designer Installation
Get an overview of Oracle Communications Service Catalog and Design - Solution Designer cloud native deployment, architecture, and the Solution Designer cloud native toolkit.
This chapter provides an overview of Solution Designer deployed in a cloud native environment using container images and a Kubernetes cluster.
About Solution Designer Cloud Native Deployment
You can deploy Oracle Communications Service Catalog and Design - Solution Designer in a Kubernetes-based shared cloud (cluster) while implementing modern DevOps “Configuration as Code” principles to manage system configuration in a consistent manner. You can automate system lifecycle management. You set up your own cloud native environment and can then use the Solution Designer cloud native toolkit to automate the deployment of Solution Designer instances. By leveraging the pre-configured Helm charts, you can deploy Service Catalog and Design - Solution Designer instances quickly ensuring your services are up and running in far less time.
Service Catalog and Design - Solution Designer supports the following deployment models:
-
On Private Kubernetes Cluster: Solution Designer cloud native is certified for a general deployment of Kubernetes.
-
On Oracle Cloud Infrastructure Container Engine for Kubernetes (OKE): Solution Designer cloud native is certified to run on Oracle's hosted Kubernetes OKE service.
- Initiative Manager
- Workspace Manager
- Landing Page API
- UI
- Kafka
- OpenSearch
- UIM Participant
- Oracle PDB or ADB
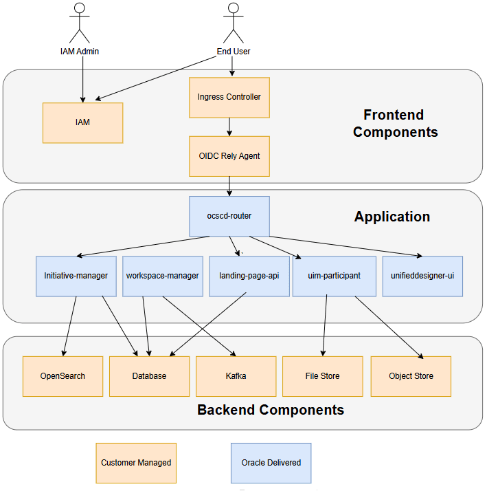
Solution Designer Architecture
This section describes and illustrates the Solution Designer cloud native architecture and the deployment environment.
The following diagram illustrates the Solution Designer cloud native architecture.
The Solution Designer cloud native architecture requires components such as the Kubernetes cluster. The Solution Designer cloud native artifacts include the container images built using Podman and the Solution Designer cloud native toolkit.
About the Solution Designer Container Image Toolkit
The Solution Designer image builder toolkit (ocscd-image-builder.tgz) creates an image with a base image as Linux 8 and installs prerequisite packages, Java, and the microservices of Solution Designer. The toolkit contains scripts to install the required packages and installers. The builder toolkit includes manifest files and scripts to build the images.
About Instances
An instance is a function of Solution Designer. Examples of those functions include Initiative manager, workspace manager, landing page, and so on. Each function contains the corresponding scripts and jar files. For example, the initiative manager contains the scripts and jar files to build the images of the initiative manager.
About the Solution Designer Cloud Native Toolkit
The Solution Designer toolkit (ocscd-cntk.tgz) is an archive file that includes utility scripts and samples to deploy Solution Designer in a cloud native environment.
Contents of the Solution Designer Toolkit
- Helm charts for Solution Designer:
The Helm chart for Solution Designer is located in the ocscd-cntk directory.
- Scripts to manage the lifecycle of microservices of Services Catalog and Design - Solution Designer.
About Helm Overrides
The specifications of the Solution Designer deployment are consumed from the manifest.yaml file. The values defined in the manifest.yaml file are used by deployment, service, and ingress yaml files.
About Samples for Solution Designer
The samples file (ServiceModelSamples.zip) contains the example service models that you can import into the Solution Designer application. After you import, you can use it as is or modify the models based on your business requirements. The sample models are available in JSON file format that can be imported into the Solution Designer application. See "Importing PSR Models" in the Solution Designer User's Guide on how to import the samples files into Solution Designer.
