2774 - Provisioning of SIP Signaling Flow Information
This feature supports of Provisioning of SIP Signaling Flow Information as described in 3GPP TS 29.213 section B1b [1], and the procedures specified in TS 29.214 section 4.4.5a.
The feature applies to the scenario when the Oracle Communications Session Border Controller (A-SBC / P-CSCF) uses its external policy server functionality and connects to a PCRF via Rx interface in bandwidth-management mode.
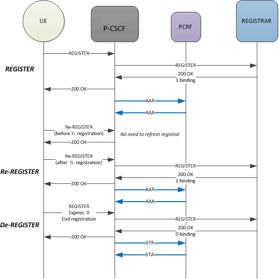
This feature deals with the information that the Oracle Communications Session Border Controller includes in an AAR message it sends to the PCRF when an endpoint registers, re-registers, and de-registers. The following diagram shows the typical scenario.

Configuration Conflict
The npli-upon-register component of an npli-profile invalidates the provision-signaling-flow configuration when they overlap. Exercise caution when applying a provision-signaling-flow to ensure it does not conflict with any npli-profile configuration. The SBC provides a configuration verification error when it detects this conflict.