About Measurement Reprocessing
One major problem utilities face today is when devices are installed with an incorrect consumption multiplier. When this occurs, the billing consumption and the bills are incorrect retroactively.
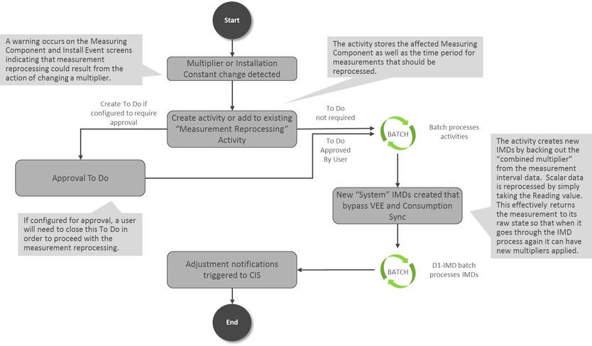
The Measurement Reprocessing module automatically corrects historical consumption when a change is detected for either a Measuring Component multiplier (the Register Multiplier for register measuring components or Channel Multiplier for interval and auto-read register measuring components) or an Install Event Installation Constant or Installation Date/Time. The system monitors for these changes and automatically reprocesses historical measurements if one of the values changes. When a Measuring Component has been triggered for Measurement Reprocessing, a new message will be recorded on the Log tab for the Measuring Component. The message will look similar to this example: "Measuring Component Multiplier updated from 1.000000 to 2.000000. Measurements will be examined for reprocessing". Also, a link to the activity created to perform the reprocessing will be shown in the Related Object column.
Two different Activities are leveraged to perform this reprocessing:
• Measurement Reprocess Activity - Interval: this activity reprocesses interval data by dividing existing measurements by the Combined Multiplier stored on each measurement record and creates new System IMDs.
• Measurement Reprocess Activity - Scalar: this activity reprocesses scalar data by creating new System IMDs from the Reading value stored on each measurement.
The new System IMDs that are generated will skip both VEE and Consumption Sync but will apply the new multiplier and installation constant. Once the activity is finished, a list of the spawned IMDs will be displayed on the Activity screen.
This process works in tandem with the Adjustment Notification process to trigger billing adjustment notifications to the CIS. If usage transactions have already been fulfilled once measurements are reprocessed, then each affected period will be sent to CIS to indicate that an adjustment is required.
If desired, an approval step can be set as required on the related Activity Type. If set, a To Do will be generated for review. The review steps for this To Do are covered in the
Reviewing Measurements for Reprocessing section.
The diagram below helps to provide an overview of Measurement Reprocessing:
Parent topic