3 Creating Data Model and ER diagram
This document describes the steps to create data model and ER diagram
- Open the Oracle SQL Developer Data modeler.
- Click on File → Import → Data dictionary.
- Click Add.
- Provide the schema details, and Test the connection.
- If connection is successful click Connect.
- Select the newly created connection and click Next.
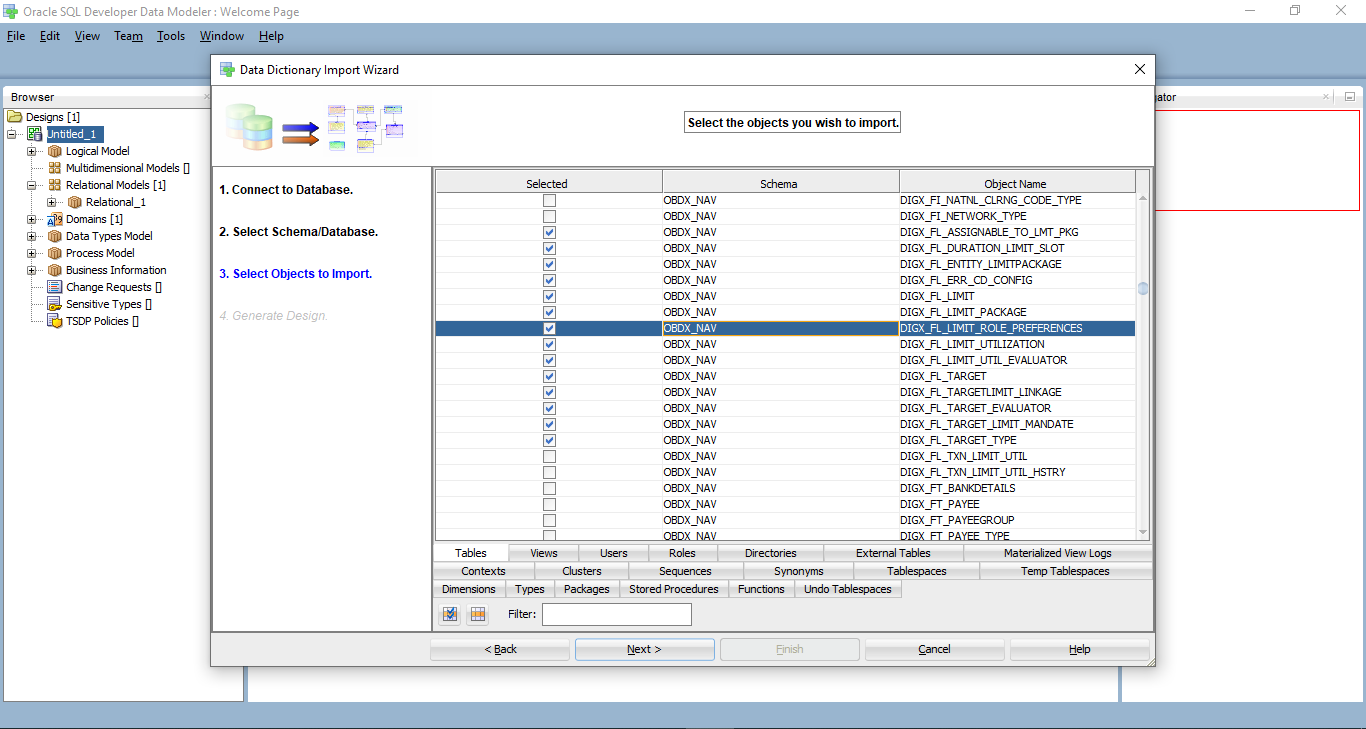
- Select the required schema and click Next. All the schema
objects will be listed.
- Select the entities( tables ) that are to be used in ER diagram.
- Click Next.
- Click Finish.
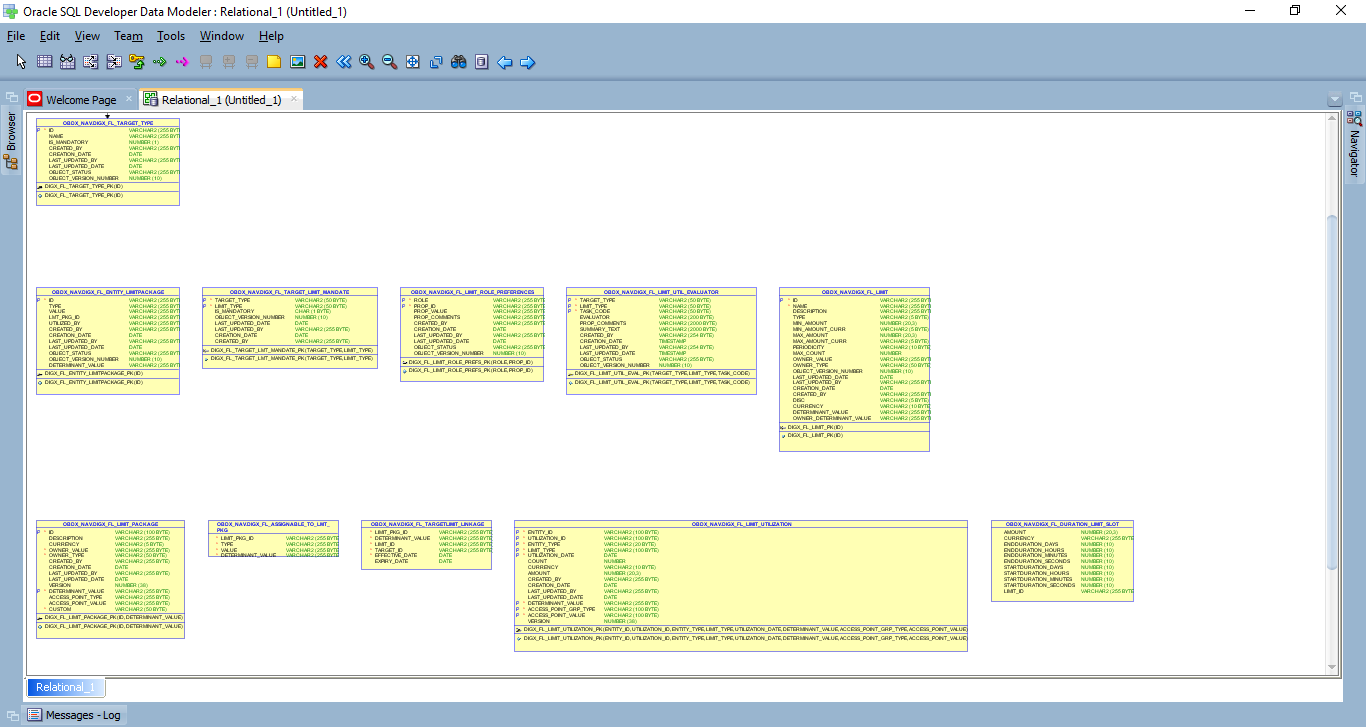
- The ER diagram can be saved as .dmd file if required.



















