3.8 Outbound web service extensions
This topic provides information on Outbound web service extensions.
The outbound webservice configurations are set of properties defined to invoke services from the host. The host is the core bank system where the business logic for core banking facilities is written and contains the corresponding services to access that data. The existing OBDX application has an Adapter layer which directly interacts with the host. There are extension endpoints available for configuring a different host in the adapter layer. Following steps need to be followed:
Using your own web service constants
The web service constants will change depending on the WSDL specification provided by the host system. An Example WebServiceConstants file is shown below:
Web service configuration
digx_fw_config_out_ws_cfg_b. Holds the entries for the host
service endpoints.
For Example:
insert into digx_fw_config_out_ws_cfg_b (SERVICE_ID, PROCESS, URL, ENDPOINT_URL,
NAMESPACE,TIME_OUT, SERVICE, STUB_CLASS, SECURITY_POLICY, ENDPOINT_NAME, STUB_SERVICE,
HTTP_BASIC_AUTH_CONNECTOR, HTTP_BASIC_AUTH_REALM, PROXY_CLASS_NAME, IP, PORT, USERNAME,
PASSWORD, CREATED_BY, LAST_UPDATED_BY, CREATION_DATE, LAST_UPDATED_DATE, OBJECT_STATUS,
OBJECT_VERSION_NUMBER, ANONYMOUS_SECURITY_POLICY,ANONYMOUS_SECURITY_KEY_NAME)
values ('inquireApplication','BaseApplicationServiceSpi',
'
'
'','http://application.core.service.origination.appx.fc.ofss.com/BaseApplicationServiceSpi',
1200000, 'BaseApplicationServiceSpi', '', '', 'BaseApplicationServiceSpiPort',
'com.ofss.fc.appx.origination.service.core.application.baseapplicationservice
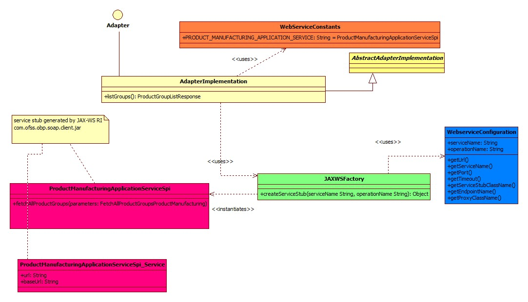
Class Diagram
Client Jar
Generate the corresponding service stubs from the WSDL specifications using The JAX-WS RI tool. Package the generated code as a jar and include it in the Adapter implementation.
Custom Adapter
Lastly create a custom adapter to handle the changes made in the host configurations. The custom adapter will be using the JAXWSFacotry to create instances of the desired service stubs. The rest of the custom adapter implementation is the same as mentioned in the section.
For example:
Parent topic: Extensible Points in Service Tier


