1.25 Notification Process
The notification process is in two layers. In the first layer the
notification process as part of jobs in FCJ scheduler sends minimal data required for
notification to an internal JMS queue. In the second layer the notification process as
part of an MDB that listens on internal JMS queue builds final notifications and sends
them to their intended destinations. The Notification Process in Oracle Trade Finance
using the jobs scheduler is as follows:
- The trigger on the base table inserts key details into a static notification log table instead of Oracle AQ.
- Once Job is triggered, a request is sent to EJB layer from job execution class and the notification log table is polled for unprocessed records.
- Each unprocessed record is locked.
- The record is verified against the notification maintenance and checked whether notification is to be sent or not.
- If notification is to be sent, pre notification message xml is built and it is sent to internal notify_queue (JMS queue).
- The job is then rescheduled to fire next time based on the previous execution.
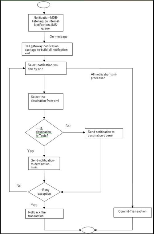
The notification process in MDB is as follows:
- The Notification MDB listens on the internal notify JMS queue.
- On any message received, the MDB identifies which schema to connect using the JNDI name being present as part of the message xml.
- Gateway notification processing package is called from MDB in order to build the actual notifications.
- In MDB the notifications built is processed and sent to the destination specified in corresponding notification.
- In case of any exception the whole transaction is rolled back.
- If all notifications are successfully processed then transaction is committed.
The flow chart of notification process in scheduler:
The flow chart for notification process in MDB:
Parent topic: Core Maintenance