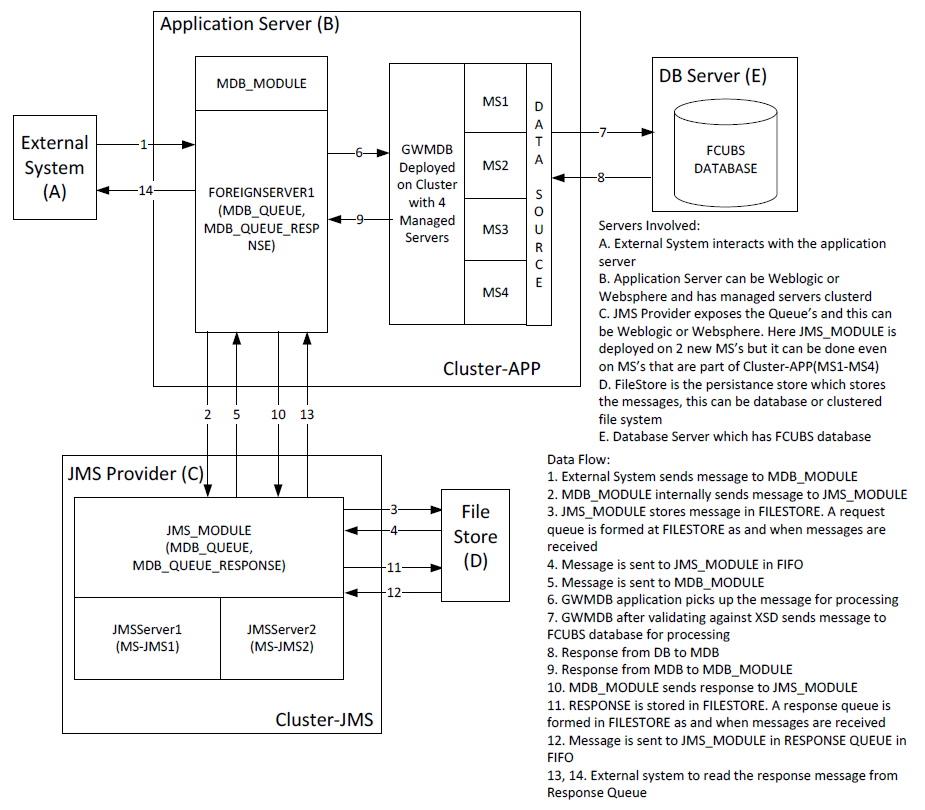
Components Diagram & Data Flow
Below is the flow diagram which indicates various components that are used and the document explain steps to create.
Parent topic: Preface
Below is the flow diagram which indicates various components that are used and the document explain steps to create.
Parent topic: Preface