1.5.1 Notification Flow
This topic describes the run time Notification flow.
Notification flow
The notification process occurs in two parts:
- Oracle JOBs created using FCJ Scheduler framework that sends data required for notification to an internal JMS queue.
- Gateway MBD that lists on internal JMS queue, that picks the notification XMLs and prepares full web service response and send to external system queues.
Scheduler Based Notification Flow
The Notification Process in FLEXCUBE can be done using the jobs scheduler as
follows:
- The trigger generated from Workbench will be inserting key details into a static notification log (STTB_NOTIFICATION).
- Once Job is triggered, a request is sent to the EJB layer from the job execution class and the notification log table will be polled for unprocessed records.
- Each unprocessed record is locked. The record is verified against the notification maintenance and checked whether notification is to be sent or not.
- If notification is to be sent, pre-notification message XML is built and it is sent to internal NOTIFY_QUEUE(JMS queue) configured in Gateway layer.
- The job is then rescheduled to fire next time based on the previous execution.
Figure 1-14 Flow Chart for Notification Flow in Scheduler
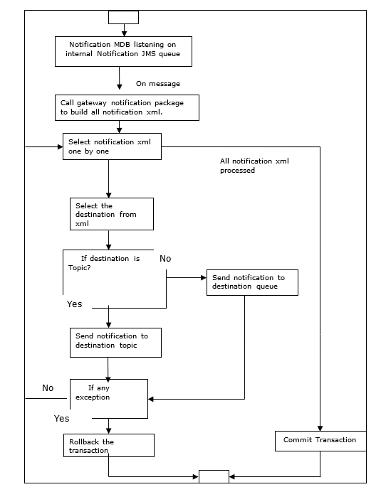
MDB Based Notification Flow
Notification processes in MDB are as follows:
- Notification MDB listens on the internal NOTIFY_QUEUE(JMS queue).
- On any message received, the MDB identifies which schema to connect using the JNDI name being present as part of the message XML.
- Gateway notification processing package is called from MDB to build notifications.
- In MDB, the notifications built are processed and sent to the destination specified in the corresponding notification.
- In case of an exception the transaction is rolled back.
- If all notifications are successfully processed, the transaction is committed.
Figure 1-15 Flow Chart for Notification Flow in MDB
Parent topic: Trigger and Test Notification

