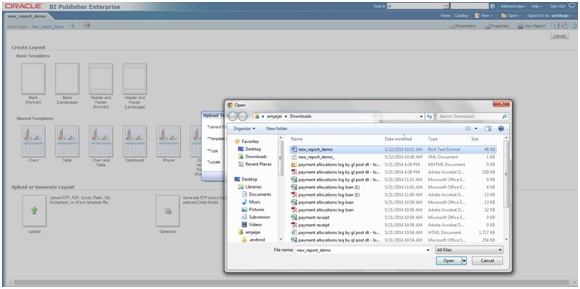
Extensibility Guide Create Custom BI Publisher Report/Letter Upload Report in BIP 5.5 Upload Report in BIP You can upload the report in BIP as indicated. Navigate to BIP Console. On Home page, use the search option and search for the new report created. Figure 5-40 Uploading Report in BIP 1Description of "Figure 5-40 Uploading Report in BIP 1" Figure 5-41 Uploading Report in BIP 2Description of "Figure 5-41 Uploading Report in BIP 2" Click Edit on New report layout. Figure 5-42 Uploading Report in BIP 3Description of "Figure 5-42 Uploading Report in BIP 3" The following screen is displayed and allows you to upload the layout. Figure 5-43 Uploading Report in BIP 4Description of "Figure 5-43 Uploading Report in BIP 4" Click Upload. Specify the same layout name (new_report_demo) and choose the file. Figure 5-44 Uploading Report in BIP 5Description of "Figure 5-44 Uploading Report in BIP 5" Select the type as RTF Template and locale as English. Figure 5-45 Uploading Report in BIP 6Description of "Figure 5-45 Uploading Report in BIP 6" Click Upload. Figure 5-46 Uploading Report in BIP 7Description of "Figure 5-46 Uploading Report in BIP 7" Click Save. The report is created successfully. Check the properties for caching and View a List for Output Format. Click on View Report to verify the report. Enter the parameter Value and press Apply. Figure 5-47 Uploading Report in BIP 8Description of "Figure 5-47 Uploading Report in BIP 8" Note:These are steps to create a new Report /Letter and then user can setup report/letter accordingly from OFSLL. Please see section 7 and 8 for the Steps to setup report and letter from UI (OFSLL). Parent topic: Create Custom BI Publisher Report/Letter