1.1 Small & Medium Business Onboarding
SMB Onboarding is the process of collecting, evaluating, and authorizing customer information for secured banking operations.
The Relationship Managers (RM) can initiate this process when the customer shows interest in any of the bank’s products or approaches the bank for an availing facility. The information collected throughout this process is stored in the bank’s database for future reference.
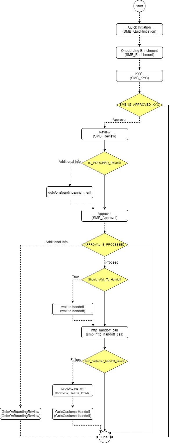
The flow diagram illustrates the different stages in the Small and Medium Business Onboarding process is shown below for reference:
Parent topic: Party Management
