1.1 Small & Medium Business Onboarding
SMB Onboarding is the process of collecting, evaluating, and authorizing customer information for secured banking operations.
The Relationship Managers (RM) can initiate this process when the customer shows interest in any of the bank’s products or approaches the bank for an availing facility. The information collected throughout this process is stored in the bank’s database for future reference.
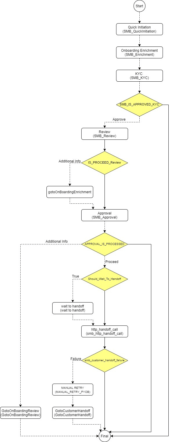
The flow diagram illustrates the different stages in the Small and Medium Business Onboarding process is shown below for reference:
- Onboarding Initiation
In the Initiation stage, the RM can capture brief information about the Small and Medium Business customer to be onboarded using Oracle Banking Enterprise Party Management. - Onboarding Enrichment
In the Enrichment stage, the relationship manager can capture detailed information about the SMB customer to be added in the Oracle Banking Enterprise Party Management. - KYC Check
KYC check for the SMB customer is populated based on the product selected by that customer. The banks can directly perform the KYC check by themselves or reach external agencies for the KYC information. - Recommendation
In this stage, the final Recommendation user reviews the customer details and moves the task to Approval stage if the details are appropriate. - Approval
In the Approval stage, the head of the division can view the customer information and decide to approve or reject the task based on comments from the Reviewer.
Parent topic: Party Management
